N AT 概述
早期的NAT是指Basic NAT,Basic NAT在技术上实现比较简单,只支持地址转换,不支持端口转换。因此,Basic NAT只能解决内网主机访问外网问题,无法解决IP地址短缺问题。后期的NAT主要是指网络地址端口转换NAPT(Network Address Port Translation),NAPT既支持地址转换也支持端口转换,并允许多台内网主机共享一个外网IP地址访问外网,因此NAPT可以有效的改善IP地址短缺现象。
Basic NAT
Basic NAT方式只转换IP地址,不转换TCP/UDP协议的端口号,属于一对一的转换,一个外网IP地址只能被一个内网用户使用。下图描述了Basic NAT的基本原理。

Basic NAT实现过程如下:
1.内网HostA访问外网Server,向Router发送一个源IP地址为10.1.1.1的报文。
2.当Router收到报文后,做Basic NAT转换。Router根据报文的源IP地址查找NAT转换关系表,看是否有相关的转换记录(10.1.1.1<->1.1.1.1)。如果有转换记录,则将报文的源IP地址10.1.1.1转换成1.1.1.1后,转发给外网Server;如果没有转换记录,在进行源IP地址转换的同时,还会在NAT转换关系表中新增一条该会话的转换记录(正反向)。
3.外网Server给内网HostA转换后的外网IP地址1.1.1.1发送回应报文。报文到达Router后,Router根据报文的目的IP地址查找NAT转换关系表,将报文的目的IP地址1.1.1.1转换成10.1.1.1后,转发给内网HostA。
4.内网HostB访问外网Server的转换过程和内网HostA访问外网Server的转换过程类似。由于Basic NAT不转换端口号,所以HostA和HostB分别用不同的外网IP地址访问Server。
NAPT
NAPT方式既转换IP地址,也转换TCP/UDP协议的端口号,属于多对一的转换。NAPT通过使用“IP地址+端口号”的形式,使多个内网用户共用一个外网IP地址访问外网,因此NAPT也可以称为“多对一地址转换”或“地址复用”。下图描述了NAPT的基本原理。

NAPT实现过程如下:
1.内网HostA访问外网Server,向Router发送一个源IP地址为10.1.1.1,端口号为10的报文。
2.Router收到报文后,做NAPT转换。Router根据报文的源IP地址和端口号查找NAT转换关系表,看是否有相关的转换记录(10.1.1.1:10<->1.1.1.1:30)。如果有转换记录,则将报文的源IP地址10.1.1.1转换成1.1.1.1,端口号10转换成30后,转发给外网Server;如果没有转换记录,在进行源IP地址和端口号转换的同时,还会在NAT转换关系表中新增一条该会话的转换记录(正反向)。
3.外网Server给内网HostA转换后的外网IP地址1.1.1.1发送回应报文。Router根据回应报文中的目的IP地址和端口号查找NAT转换关系表,将报文的目的IP地址1.1.1.1转换成10.1.1.1,端口号30转换成10后,转发给内网HostA。
4.内网HostB访问外网Server的转换过程和内网HostA访问外网Server的转换过程类似。由于NAPT可以转换端口号,所以HostA和HostB可以共用同一个外网IP地址1.1.1.1访问Server。
NAT分类
NAT是将IP数据报文头中的IP地址转换为另一个IP地址的过程,主要用于实现内部网络(私有IP地址)访问外部网络(公有IP地址)的功能。根据转换过程中IP地址或端口号的转换规则是否已事先确定,可以将NAT分为动态NAT和静态NAT。
动态 NAT
动态NAT是指内部网络和外部网络之间的地址映射关系在转换时动态产生。动态NAT也指NAT Outbound,常用于内部网络有大量用户需要访问外部网络的组网场景。动态NAT分为地址池方式的动态NAT和Easy IP方式的动态NAT。
静态 NAT
静态NAT是指外部网络和内部网络之间的地址映射关系由配置事先确定,常用于外网用户需要访问内网服务器提供的一些服务的组网场景。静态NAT分为NAT Static和NAT Server。两者都可以对外网提供服务,但是在内网主动访问外网的地址转换中,两者略有不同,具体差异如下:
l NAT Server对于内网主动访问外网的情况不做端口转换,仅做地址转换,即当报文的源IP地址匹配NAT Server规则里的内网IP地址时,不论端口号是多少,都会转换报文的源IP地址。
l NAT Static对于内网主动访问外网的情况既做端口转换,也做地址转换,即只有当报文的源IP地址和端口号同时匹配NAT Static规则里的内网IP地址和端口号时,才会转换报文的源IP地址和端口号。
配置内网主机访问外网示例

组网需求
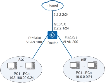
某公司A区和B区的内网用户通过路由器和Internet相连,A区和B区的内网用户都有访问外网Internet的需求。公司为A区用户规划的外网IP地址较多,A区用户希望使用外网地址池中(2.2.2.100~2.2.2.200)的地址和A区内部主机的地址(网段为192.168.20.0/24)进行一对一转换后,访问Internet。公司为B区用户规划的外网IP地址较少,B区用户希望使用外网地址池中的地址(2.2.2.80~2.2.2.83)和B区内部主机的地址(网段为10.0.0.0/24)进行一对多转换后,访问Internet。公司为路由器WAN侧接口规划的外网IP地址为2.2.2.1/24,对端运营商侧IP地址为2.2.2.2/24。
配置思路
配置内网主机访问外网的思路如下:
1.配置接口IP地址、缺省路由,实现内部主机和外网Internet之间路由可达。
2.在WAN侧接口下为A区用户配置不带端口转换的NAT Outbound,实现A区内部主机经过一对一地址转换后访问外网Internet。
3.在WAN侧接口下为B区用户配置带端口转换的NAT Outbound,实现B区内部主机经过一对多地址转换后访问外网Internet。
操作步骤:
1. 在Router上配置接口IP地址
<Huawei> system-view
[Huawei] sysname Router
[Router] vlan 100
[Router-vlan100] quit
[Router] interface vlanif 100
[Router-Vlanif100] ip address 192.168.20.1 24
[Router-Vlanif100] quit
[Router] interface ethernet 2/0/0
[Router-Ethernet2/0/0] port link-type access
[Router-Ethernet2/0/0] port default vlan 100
[Router-Ethernet2/0/0] quit
[Router] vlan 200
[Router-vlan200] quit
[Router] interface vlanif 200
[Router-Vlanif200] ip address 10.0.0.1 24
[Router-Vlanif200] quit
[Router] interface ethernet 2/0/1
[Router-Ethernet2/0/1] port link-type access
[Router-Ethernet2/0/1] port default vlan 200
[Router-Ethernet2/0/1] quit
[Router] interface gigabitethernet 3/0/0
[Router-GigabitEthernet3/0/0] ip address 2.2.2.1 24
[Router-GigabitEthernet3/0/0] quit
2. 在Router上配置缺省路由,指定下一跳地址为2.2.2.2
[Router] ip route-static 0.0.0.0 0.0.0.0 2.2.2.2
3. 在Router上配置不带端口转换的NAT Outbound
在Router上配置不带端口转换的NAT Outbound
[Router] nat address-group 1 2.2.2.100 2.2.2.200
[Router] acl 2000
[Router-acl-basic-2000] rule 5 permit source 192.168.20.0 0.0.0.255
[Router-acl-basic-2000] quit
[Router] interface gigabitethernet 3/0/0
[Router-GigabitEthernet3/0/0] nat outbound 2000 address-group 1 no-pat
[Router-GigabitEthernet3/0/0] quit
4. 在Router上配置带端口转换的NAT Outbound
[Router] nat address-group 2 2.2.2.80 2.2.2.83
[Router] acl 2001
[Router-acl-basic-2001] rule 5 permit source 10.0.0.0 0.0.0.255
[Router-acl-basic-2001] quit
[Router] interface gigabitethernet 3/0/0
[Router-GigabitEthernet3/0/0] nat outbound 2001 address-group 2
[Router-GigabitEthernet3/0/0] quit
[Router] quit
5. 验证配置结果
# 在Router上执行命令display nat outbound,查看地址池配置。
<Router> display nat outbound
NAT Outbound Information:
-----------------------------------------------------------------
Interface Acl Address-group/IP/Interface Type
-----------------------------------------------------------------
GigabitEthernet3/0/0 2000 1 no-pat
GigabitEthernet3/0/0 2001 2 pat
-----------------------------------------------------------------
Total : 2
# 在Router上执行命令ping,验证内网可以访问Internet。
<Router> ping -a 192.168.20.1 2.2.2.2
PING 2.2.2.2: 56 data bytes, press CTRL_C to break
Reply from 2.2.2.2: bytes=56 Sequence=1 ttl=255 time=1 ms
Reply from 2.2.2.2: bytes=56 Sequence=2 ttl=255 time=1 ms
Reply from 2.2.2.2: bytes=56 Sequence=3 ttl=255 time=1 ms
Reply from 2.2.2.2: bytes=56 Sequence=4 ttl=255 time=1 ms
Reply from 2.2.2.2: bytes=56 Sequence=5 ttl=255 time=1 ms
-- 2.2.2.2 ping statistics ---
5 packet(s) transmitted
5 packet(s) received
0.00% packet loss
round-trip min/avg/max = 1/1/2 ms
配置外网主机访问内网服务器示例

组网需求
公司的内网部署了一台服务器,公司外部网络Internet上的一台主机希望能通过一个外网IP地址访问该服务器。公司为该服务器规划的内网IP地址为192.168.0.2/24,外网IP地址为2.2.2.3/24。路由器的WAN侧接口的IP地址为2.2.2.1/24,LAN侧网关IP地址为192.168.0.1/24,对端运营商侧IP地址为2.2.2.2/24,外网主机IP地址为1.1.1.1/24。
配置思路
配置外网主机访问内网服务器的思路如下:
1.配置接口IP地址、缺省路由,实现内网服务器和外网主机之间路由可达。
2.在WAN侧接口下配置NAT Static,实现外网主机使用外网IP地址2.2.2.3访问内网服务器。
操作步骤
1.在Router上配置接口IP地址
<Huawei> system-view
[Huawei] sysname Router
[Router] interface gigabitethernet 2/0/0
[Router-GigabitEthernet2/0/0] ip address 2.2.2.1 24
[Router-GigabitEthernet2/0/0] quit
[Router] interface gigabitethernet 1/0/0
[Router-GigabitEthernet1/0/0] ip address 192.168.0.1 24
[Router-GigabitEthernet1/0/0] quit
2.在Router上配置缺省路由,指定下一跳地址为2.2.2.2
[Router] ip route-static 0.0.0.0 0.0.0.0 2.2.2.2
3.在Router的WAN侧接口GE2/0/0上配置一对一的静态NAT
[Router] interface gigabitethernet 2/0/0
[Router-GigabitEthernet2/0/0] nat static global 2.2.2.3 inside 192.168.0.2
[Router-GigabitEthernet2/0/0] quit
[Router] quit
4.验证配置结果
在Router上执行display nat static命令查看地址池映射关系。
<Router> display nat static
Static Nat Information:
Interface : GigabitEthernet2/0/0
Global IP/Port : 2.2.2.3/----
Inside IP/Port : 192.168.0.2/----
Protocol : ----
VPN instance-name : ----
Acl number : ----
Vrrp id : ----
Netmask : 255.255.255.255
Description : ----
Total : 1
好了,华为路由器NAT经典配置就先聊到这里,了解更多网络工程师相关内容请关注SPOTO思博网络:SPOTO思博网络是全球IT技术人才在线培训学习基地,致力于培育优质的IT人才,加速IT互联网技术人才职业技能进阶。我们在思科认证、华为认证、CISSP信息安全认证、Linux、云计算、大数据和人工智能等领域为客户提供有竞争力的培训产品和可信赖的服务,持续为客户创造价值,释放个人潜能。始终围绕客户需求持续创新,加大课程研发投入,厚积薄发,推动个人成长,加速职业进程,为世界节省培养ICT架构师的时间。