开发者可以轻松调试和分析Direct3D 12的图形渲染性能。
(映维网 2018年06月27日)Microsoft PIX面向使用DirectX 12的Windows游戏开发者,是他们首选的集成性能调整和调试工具之一。借助PIX提供的高精度时序和硬件特定的GPU性能功能,开发者可以轻松调试和分析Direct3D 12的图形渲染性能。

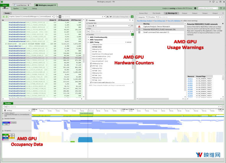
对于6月份的新版本,PIX提供了一个新的GPU Command Occupancy Data图形泳道图,全面支持当前所有的AMD显卡,包括AMD Radeon Vega,AMD Radeon RX,以及搭载Radeon RX Vega M的英特尔酷睿i7处理器。
GPU Command Occupancy Data显示每个Draw和Dispatch命令在GPU执行时的Direct3D 12着色器阶段利用率:Vertex Shader,Hull Shader,Domain Shader, Geometry Shader, Pixel Shader, Compute Shader, 和/或非Direct3D 12可映射的Internal GPU Shader阶段。
所有AMD显卡驱动已经提供启用新PIX GPU Occupancy Data的功能,不需要任何其他更改,*载下**或安装。

开发者可以使用GPU Command Occupancy Data来确定:GPU处于空闲状态(占用数据中的间隙);GPU未充分利用(低于100%的利用率);结合长历时执行命令来确定争用是否在阻止命令在较短时间内执行。
AMD同时在所有显卡上完全支持GPU特定的硬件计数器。这种特定于GPU的硬件计数器为开发者提供了每个命令在时间,利用率和吞吐量方面的关键信息。
AMD GPU-Specific Usage Warnings and Guidelines已经集成至PIX,这样开发者就能够轻松地识别任何可能导致AMD显卡性能下降的Direct3D 12 API使用情况。
AMD还完全支持Dr. PIX,后者提供了一组以不同方式分析全部或部分选定GPU工作负载的查询,通过修改工作负载来衡量统计数据,从而确定性能是如何受到影响。在打开GPU捕捉后,你可以通过Tools选项卡来访问Dr. PIX。
你可以在Dr. PIX Bandwidth选项卡上找到特定于AMD GPU的数据,包括GPU Cache,VRAM,Color Buffer和Depth Buffer传输统计信息。这一数据也可通过单独的GPU专用硬件计数器提供。

原文链接:https://yivian.com/news/47365.html