前言
读源码是大多数程序员进阶的重要途径,最近了解到很多朋友反馈读了一些源码但是收获不是很大,看了一些源码总是半途而废,有很多困惑。
主要表现为:
- 读源码的时候并不知道该读啥
- 很容易迷失在细节中,调试时跳来跳去跳晕了,很难坚持下去
- 读完很快就忘掉了,无法灵活运用
网上也会有一些讲某个具体开源代码的系列文章,通常比较冗长,传授的都是“鱼”而不是“渔”。 俗话说:授人以鱼不如授人以渔。
我相信大多数同学希望得到方*论法**级别、更加系统化介绍如何更好地阅读源码的文章。 为此,在这里我打算将自己的读源码经验传授给大家,相信会让很多人理解问题的症结所在,给出一些“意料之外”的实用建议,让饱受读源码困惑的同学能够找到方向。
文章重点讲到如下内容:
- 为什么很多人读源码收获不大?
- 读源码究竟读什么?
- 有哪些读源码重要的思想?
- 有哪些好的读源码切入点?
- 有哪些读源码非常实用的技巧?
整体概览:

为什么很多人读源码收获不大?
在我看来,大多数人读源码收获不大的主要原因如下:
- 缺乏整体思维,迷失在细节中(如调试源码时跳来跳去,最后跳晕了)
- 缺乏思考(学而不思则罔,思而不学则殆!)
- 不知道读源码究竟读什么(如源码的设计思想)
- 角度单一(如从解决问题角度、性能优化角度、设计模式角度、每次提交、单元测试、注释等)
- 方法单一(如不懂的高级的调试技巧,不懂的时序图插件)
- 缺乏输出(不会输出成文章,不能讲给别人听)
读源码究竟读什么?
做事要“以终为始”,只有搞清楚读源码我们究竟想得到什么,我们才能避免“走马观花” 最终将收获无多的尴尬场景。
那么读源码读的是什么?我们要关注哪些方面呢?
读目的 :该框架是为了解决什么问题?比同类框架相比的优劣是什么?这对理解框架非常重要。
读注释: 很多人读源*会码**忽略注释。建议大家读源码时一定要重视注释。因为优秀的开源项目,通常某个类、某个函数的目的、核心逻辑、核心参数的解释,异常的发生场景等都会写到注释中,这对我们学习源码,分析问题有极大的帮助。
读逻辑: 这里所谓的逻辑是指语句或者子函数的顺序问题。我们要重视作者编码的顺序,了解为什么先写 A 再写 B,背后的原因是什么。
读思想: 所谓思想是指源码背后体现出了哪些设计原则,比如是不是和设计模式的六大原则相符?是不是符合高内聚低耦合?是不是体现某种性能优化思想?
读原理 :读核心实现步骤,而不是记忆每行代码。核心原理和步骤最重要。
读编码风格 :一般来说优秀的源码的代码风格都比较优雅。我们可以通过源码来学习编码规范。
读编程技巧 :作者是否采用了某种设计模式,某种编程技巧实现了意料之外的效果。
读设计方案 :读源码不仅包含具体的代码,更重要的是设计方案。比如我们*载下**一个秒杀系统 / 商城系统的代码,我们可以学习密码加密的方案,学习分布式事务处理的方案,学习幂等的设计方案,超卖问题的解决方案等。因为掌握这些方案之后对提升我们自己的工作经验非常有帮助,我们工作中做技术方案时可以参考这些优秀项目的方案。
读源码的误区
很多人读源码不顺利,效果不好,通常都会有些共性。
那么读源码通常会有哪些误区呢?
开局打 Boss
经常打游戏的朋友都知道,开局直接打 Boss 无异于送人头。
一般开局先打野,练就了经验再去挑战 Boss。
如果开始尝试学习源码就直接拿大型开源框架入手容易自信心受挫,导致放弃。
佛系青年
经常打游戏的朋友也都知道,打游戏要讲究策略,随便瞎打很容易失败。
有些朋友决定读源码,但又缺乏规划,随心所欲,往往效果不太好。
对着答案做题
我们知道很多小学生、初高中生,甚至很多大学生学习会出现眼高手低的情况。
有些人做题时并不是先思考,而是先看答案,然后对着答案的思路来理解题目。在这种模式下,大多数题目都理所当然地这么做,会误认为自己真正懂了。但是即使是原题,也会做错,想不出思路。
同样地,很多人读源码也会走到这个误区中。直接看源码的解析,直接看源码的写法,缺乏关键的前置步骤,即先自己思考再对照源码。
读源码的思想
先会用再读源码
学习某个源码之前一定要对源码的基本用法有一个初步了解。
如果对框架没有基本的了解就直接读源码,效果通常不会太好。
一般优秀的开源项目,都会给出一些简单的官方示例代码,大家可以将官方示例代码跑起来,了解基本用法。
大家也可以去 GitHub 上搜索并拉取某个技术的 Demo,某个技术的 hello world 项目,快速用起来。
如 Dubbo 官方文档就给出了快速上手示例代码 ;轻量级的分布式服务框架 jupiter README.md 就给出了简单的调用示例。一些开源项目给出了多个框架的示例代码,如 tutorials。
先易后难
循序渐进是学习的一大规律。
一方面,可以先尝试阅读较为简单的开源项目源码,比如 commons-lang、commons-collection、guava、mapstruct 等工具性质的源码。
另外还可以尝试寻找某个框架的简单版,先从简单版学起,看透了再学大型的开源项目就容易很多。
可能很多人会说不好找,其实大多数知名开源的项目都会有简单版,用心找大多数都可以找到, 比如 Spring 的简易版、Dubbo 简易版。
先整体后局部
先整体后局部是非常重要的一个认知规则,体现了“整体思维”。
如果对框架缺乏整体认识,很容易陷入局部细节之中。
先整体后局部包括多种含义,下面会介绍几种核心的含义。
先看架构再读源码
大家可以通过框架的官方文档了解其整体架构,了解其核心原理,然后再去看具体的源代码。
但是很多人总会忽视这个步骤。
如轻量级分布式服务框架 jupiter 框架 的 README.md 给出了框架的整体架构:

(图片来自:jupiter 项目 README.md 文档)
对框架有了一个整体了解之后,再去看具体的实现就会容易很多。
先看项目结构再读源码
先整体后局部,还包括 先看项目的分包,再具体看源码 。

(图片来自:jupiter 项目结构)
通过项目的报名,如 monitor、registry、serialization、example、common 等就可以明白该包下的代码意图。
先看类的函数列表再读源码
通过 IDEA 的函数列表功能,可以快速了解某个类包含的函数,可以对这个类的核心功能有一个初步的认识。
这种方式在读某些源码时效果非常棒。
更重要的是,如果能够养成查看函数列表的习惯,可以发现很多重要但是被忽略的函数,在未来的项目开发中很可能会用到。
下图为 commons-lang3 的 3.9 版本中 StringUtils 类的函数列表示意图:

先看整体逻辑再看某个步骤
比如一个大函数可能分为多个步骤,我们先要理解某个步骤的意图,了解为什么先执行子函数 1, 再执行子函数 2 等。
然后再去观察某个子函数的细节。
以 spring-context 的 5.1.0.RELEASE 版本的 IOC 容器的核心 org.springframework.context.support.AbstractApplicationContext 的核心函数 refresh 为例:
@Override
public void refresh() throws BeansException, IllegalStateException {
synchronized (this.startupShutdownMonitor) {
// Prepare this context for refreshing.
// 1 初始化前的预处理
prepareRefresh();
// Tell the subclass to refresh the internal bean factory.
// 2 告诉子类去 refresh 内部的 bean Factory
ConfigurableListableBeanFactory beanFactory = obtainFreshBeanFactory();
// Prepare the bean factory for use in this context.
// 3 BeanFactory 的预处理配置
prepareBeanFactory(beanFactory);
try {
// Allows post-processing of the bean factory in context subclasses.
// 4 准备 BeanFactory 完成后进行后置处理
postProcessBeanFactory(beanFactory);
// Invoke factory processors registered as beans in the context.
// 5 执行 BeanFactory 创建后的后置处理器
invokeBeanFactoryPostProcessors(beanFactory);
// Register bean processors that intercept bean creation.
// 6 注册 Bean 的后置处理器
registerBeanPostProcessors(beanFactory);
// Initialize message source for this context.
// 7 初始化 MessageSource
initMessageSource();
// Initialize event multicaster for this context.
// 8 初始化事件派发器
initApplicationEventMulticaster();
// Initialize other special beans in specific context subclasses.
// 9 子类的多态 onRefresh
onRefresh();
// Check for listener beans and register them.
// 10 检查监听器并注册
registerListeners();
// Instantiate all remaining (non-lazy-init) singletons.
// 11 实例化所有剩下的单例 Bean (非懒初始化)
finishBeanFactoryInitialization(beanFactory);
// Last step: publish corresponding event.
// 12 最后一步,完成容器的创建
finishRefresh();
}
catch (BeansException ex) {
if (logger.isWarnEnabled()) {
logger.warn("Exception encountered during context initialization - " +
"cancelling refresh attempt: " + ex);
}
// Destroy already created singletons to avoid dangling resources.
// 销毁已经常见的单例 bean
destroyBeans();
// Reset 'active' flag.
// 重置 active 标志
cancelRefresh(ex);
// Propagate exception to caller.
// 将异常丢给调用者
throw ex;
}
finally {
// Reset common introspection caches in Spring's core, since we
// might not ever need metadata for singleton beans anymore...
// 重置缓存
resetCommonCaches();
}
}
}
我们可以要特别重视每个步骤的含义,思考为什么这些要这么设计,然后再进入某个子函数中去了解具体的实现。
比如再去了解第 7 步的具体编码实现。
/**
* Initialize the MessageSource.
* Use parent's if none defined in this context.
*/
protected void initMessageSource() {
ConfigurableListableBeanFactory beanFactory = getBeanFactory();
if (beanFactory.containsLocalBean(MESSAGE_SOURCE_BEAN_NAME)) {
this.messageSource = beanFactory.getBean(MESSAGE_SOURCE_BEAN_NAME, MessageSource.class);
// Make MessageSource aware of parent MessageSource.
if (this.parent != null && this.messageSource instanceof HierarchicalMessageSource) {
HierarchicalMessageSource hms = (HierarchicalMessageSource) this.messageSource;
if (hms.getParentMessageSource() == null) {
// Only set parent context as parent MessageSource if no parent MessageSource
// registered already.
hms.setParentMessageSource(getInternalParentMessageSource());
}
}
if (logger.isTraceEnabled()) {
logger.trace("Using MessageSource [" + this.messageSource + "]");
}
}
else {
// Use empty MessageSource to be able to accept getMessage calls.
DelegatingMessageSource dms = new DelegatingMessageSource();
dms.setParentMessageSource(getInternalParentMessageSource());
this.messageSource = dms;
beanFactory.registerSingleton(MESSAGE_SOURCE_BEAN_NAME, this.messageSource);
if (logger.isTraceEnabled()) {
logger.trace("No '" + MESSAGE_SOURCE_BEAN_NAME + "' bean, using [" + this.messageSource + "]");
}
}
}
从该子函数的角度,“整体”为 if 和 else 两个代码块,“部分”为 if 和 else 的代码块的具体步骤。
从设计者的角度学源码
从设计者的角度读源码是一条极其重要的思想。体现了 “先猜想后验证” 的思想。
这样就可以走出“对着答案做题”的误区。
学习源码时不管是框架的整体架构、某个具体的类还是某个函数都要设想如果自己是作者,该怎么设计框架、如何编写某个类、某个函数的代码。
然后再和最终的源码进行对比,发现自己的设想和对方的差异,这样对源码的印象更加深刻,对作者的意图领会的会更加到位。
比如我们封装 HTTP 请求工具,获取响应后根据响应码判断是否成功,我们可能会这么写:
public boolean isSuccessful(Integer code) {
return 200 == code;
}
我们查看 okhttp 4.3.0 版本的源码,依赖:
<!-- https://mvnrepository.com/artifact/com.squareup.okhttp3/okhttp -->
<dependency>
<groupId>com.squareup.okhttp3</groupId>
<artifactId>okhttp</artifactId>
<version>4.3.0</version>
</dependency>
okhttp3.Response 类的 isSuccessful 函数源码注释和代码 (kotlin):
/**
* Returns true if the code is in [200..300), which means the request was successfully received,
* understood, and accepted.
*/
val isSuccessful: Boolean
get() = code in 200..299
发现和自己设想的不同,响应码的范围是 [200..300)。
通过这个简单的例子,我们发现自己对 HTTP 响应码的理解不够全面。
另外通过这个源码我们也了解到了源码注释的重要性,通过源码注释可以清楚明白的理解该函数的意图。
从设计模式的角度学源码
很多优秀的开源项目都会用到各种设计模式,尤其是学习 Spring 源码。
因此,强烈建议要了解常见的设计模式。
了解常见设计模式的目的、核心场景、优势和劣势等。
要理解 设计模式的六大原则 :单一职责原则、开闭原则、依赖倒置原则、接口隔离原则、迪米特法则等。
在读源码时注意体会设计模式的六大原则在源码中的体现。
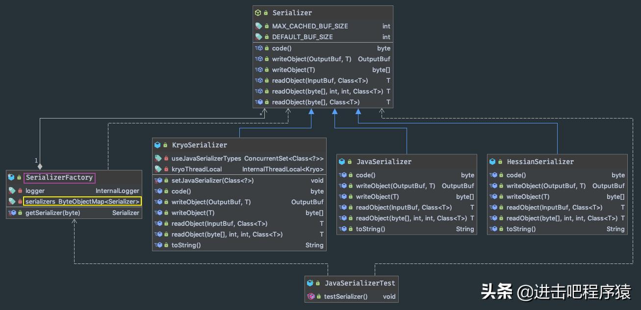
如 jupiter 1.3.1 版本的 org.jupiter.serialization.SerializerFactory 类就体现了工厂模式。该类通过在静态代码块中使用 SPI 机制加载序列化方式并存储到 serializers map 中,获取时从该 map 中直接取,实现了已有对象的重用。

大家可以通过《设计模式之禅》、《Java 设计模式及实践》、《Head first 设计模式》等来学习设计模式。
从设计模式角度阅读源码,可以加深对设计模式应用场景的理解,自己编码时更容易选择适合的设计模式来应对项目中的变化。
读源码的粒度问题
很多开源项目代码行数非常多,几十万甚至上百万行,想都读完并且都能记下来不太现实。
前面也讲到读源码读什么的问题,个人建议大家读核心的原理,关键特性的实现,高抽象层的几个关键步骤。
不要追求读每一行代码,甚至“背诵”代码,因为工作之后学习的目的更多地是为了运用,而不是为了考试。
读源码的技巧
通过注释学习源码
我们以 Guava 源码 commit id 为 5a8f19bd3556 的提交版的 CacheBuilder 源码为例。
如果我们想了解 expireAfterWrite 函数的的用法。
可以通过读其注释了解该函数的功能,每个参数的含义,异常发生的原因等。对我们学习源码和实际工作中的使用帮助极大。
/**
* Specifies that each entry should be automatically removed from the cache once a fixed duration
* has elapsed after the entry's creation, or the most recent replacement of its value.
* // 省略其他
*
* @param duration the length of time after an entry is created that it should be automatically
* removed
* @param unit the unit that {@code duration} is expressed in
* @return this {@code CacheBuilder} instance (for chaining)
* @throws IllegalArgumentException if {@code duration} is negative
* @throws IllegalStateException if the time to live or time to idle was already set
*/
@SuppressWarnings("GoodTime") // should accept a java.time.Duration
public CacheBuilder<K, V> expireAfterWrite(long duration, TimeUnit unit) {
checkState(
expireAfterWriteNanos == UNSET_INT,
"expireAfterWrite was already set to %s ns",
expireAfterWriteNanos);
checkArgument(duration >= 0, "duration cannot be negative: %s %s", duration, unit);
this.expireAfterWriteNanos = unit.toNanos(duration);
return this;
}
通过单元测试学源码
同样以学习 6.1 的函数为例,可以通过 find usages 找到对应的单元测试。
com.google.common.cache.CacheExpirationTest#testExpiration_expireAfterWrite
可以执行在源码中断点,然后执行单元测试,了解源码细节。
public void testExpiration_expireAfterWrite() {
FakeTicker ticker = new FakeTicker();
CountingRemovalListener<String, Integer> removalListener = countingRemovalListener();
WatchedCreatorLoader loader = new WatchedCreatorLoader();
LoadingCache<String, Integer> cache =
CacheBuilder.newBuilder()
.expireAfterWrite(EXPIRING_TIME, MILLISECONDS)
.removalListener(removalListener)
.ticker(ticker)
.build(loader);
checkExpiration(cache, loader, ticker, removalListener);
}
从入口开始学源码
如下面是常见的 springboot 的应用启动主函数:
@SpringBootApplication
public class DemoApplication {
public static void main(String[] args) {
SpringApplication.run(DemoApplication.class, args);
}
}
我们可以从 SpringApplication 的 run 函数一直跟下去。
有些朋友可能会说,跟着 跟丢了怎么办?
大家可以在源码中打断点,然后通过左下角的调用栈实现源码的跳转,可以通过“drop frame”实现。

利用插件来学源码
类图插件
可以使用 IDEA 自带的类图了解核心类的源码的关系。
如下图为 fastjson 的核心类的类图:

时序图插件
可以使用 Stack trace to UML IDEA 插件绘制错误堆栈的时序图,了解源码的执行流程。
推荐大家安装 SequenceDiagram IDEA 插件,读源码时可以查看调用的时序图,对理解源码调用关系帮助很大。

codota
强烈推荐大家安装 codota 插件(支持 Eclipse、IDEA、Android Studio) 通过该插件或对应的 Java 代码搜索网站。
如下图所示,我们安装好 codota 插件后,想了解 org.springframework.beans.factory.support.BeanDefinitionRegistry 的 registerBeanDefinition 函数用法。
直接在该函数上右键然后选择“Get relevant examples”,即可查看其他知名开源项目中的相关用法。

这对我们了解该源码的功能和用法有极大的帮助,我们实际开发中也可以多用 codota 来快速学习如何使用一个函数。
通过提交记录学源码
比如我们想研究某段源码的变动,可以拉取源代码,查看 Git 提交记录。
比如我们想研究某个感兴趣类的演进,直接选取该类,查看提交记录即可。
下图为 commons-lang 项目的,StringUtils 工具类的一个变更记录:

通过变更记录我们可以学习到早期版本有哪些问题,如何进行优化。
根据 issue 学源码
issues 是学习源码的重要途径,是我们提高开发经验的一个重要途径。
如果我们想深入学习某个开源项目,可以翻阅历史 issues 。
针对具体的 issue 中涉及的具体的问题入手了解大家对该问题的看法,学习问题的原因和解决办法。
着重了解有多种方案时作者进行了何种考量,做出了什么取舍。
如 Add Immutable*Array.reverse() #3965:

搜索引擎*法大**
当我们对某些源码设计感到困惑时,可以在 Google 或者 Stack Overflow 上搜索问题的原因,往往会有些意外收获。
反编译*法大**
我们在读源码时经常会遇到类似下面的这种写法:
org.springframework.boot.web.servlet.context.ServletWebServerApplicationContext#startWebServer
private WebServer startWebServer() {
WebServer webServer = this.webServer;
if (webServer != null) {
webServer.start();
}
return webServer;
}
在函数中声明一个和成员变量同名的局部变量,然后将成员变量赋值给局部变量,再去使用。
看似很小的细节,隐含着一个优化思想。这就需要借助反编译*法大**,在字节码层面去分析。
详细解读参见《为什么要推荐大家学习字节码?》。
总结
总之,读源码要着重思考,思考为什么这么设计?可能的原因是什么?然后去验证。
- 学习代码在平时,工作时如果项目开发工期不紧,编码过程中进入源码分析学习,积少成多;
- 在开发过程中,如果遇到问题,可以选择进入源码调试,这样印象更深刻;
- 此外,我们既要埋头苦干也要“仰望星空”(巩固专业基础),有些核心的软件设计原则,操作系统、计算机网络的设计原理,都是源码设计思想的重要来源,如果专业基础不扎实,往往很难了解问题的本质。