前言
很早就有自己搭建一台NAS的想法,看了JD上的成品,最出名的就是群晖,样子很好看,有单盘、双盘、四盘、五盘……各种配置可以选择,就是太贵了,当然贵是我的问题不是群晖的问题,硬件配置也可以扩展,比如万兆网卡,但是同样还是贵,就拿我想要做的四盘位来说,JD上的价格动辄四五千了,还不带硬盘,而且CPU的性能很是孱弱,对于身为IT长时间跟机架服务器打交道的我来说,这么贵的价格,这么孱弱的性能,我何不淘一台前几年的服务器来自己搭建一台NAS呢,而且服务器的运行稳定性可不是普通PC板子能比的。
基于运行稳定,可以自由升级更换硬件的初步想法,我要用一台服务器来搭建我的家庭NAS,因为这个想法先后我装了两台NAS都使用的服务器硬件。
第一台使用的硬件是DELL PowerEdge R210(单CPU插槽+四条内存插槽+双硬盘位+光驱位),很小(对于正常机架服务器来说),但也因为小,所以硬盘位只有俩,不过才800,还带iDrac远程控制,还要什么四盘,两盘够用了,况且光驱位还能改一个固态硬盘,剩下俩3.5的完全可以做Raid1嘛。拿到手后发现R210的硬件Raid不能识别大于2T的硬盘,所以直通硬盘的方式给TrueNAS SCALE做了软Raid0(两块4T东芝P300,Raid1可用空间只有4T,有点小,于是做了软Raid0),运行一直很稳定(只是用来存放偶尔做的视频素材,以及手机照片),后来看它运行的确实稳定,又将电脑硬盘中的一些不常用工作资料也放了进去,就这样使用了好几个月,上传了大量资料,但几个月后的某一天由于小区停电跳闸,导致硬盘的数据全部丢失,心灰意冷,放着吃灰了。
至此,NAS的想法暂时告一段落。
然而,机缘巧合之下,在闲逛小黄鱼的时候,看到了HP ProLiant MicroServer Gen8,方方正正的外形,长宽高都才过二十几厘米,四个3.5盘位(当时以为服务器嘛,带SAS热插拔,很正常,拿到之后才发现是一个SAS转四个Sata,不支持热插拔。),一个光驱位,一个主板内置TF卡插槽(可以做启动盘),两个DDR3 ECC内存插槽,一个Pcie插槽,一个CPU插槽(三代)。看着可玩性很不错啊。
于是,我的第二台服务器NAS,它来了。
HP ProLiant MicroServer Gen8展示

上面是HP Gen8,下面是DELL R210

背部的标签,包含服务器SN,iLo登录账号密码,很重要,别丢掉

四个3.5硬盘位

硬盘线居然是镀银线

光驱位,已经改了Sata线,装了一块120G的老SSD,用来装NAS系统

两根内存,最大支持16G,单根8G,只支持纯ECC
iLO4的使用介绍
第一次接电之前,iLO网线口接入路由器,接上显示器、键盘,接上电源线。启动后,如果没有设置iLO的静态IP,那它将会DHCP获取到路由器网段中的一个IP,后续通过这个IP可以在浏览器中访问服务器的iLO界面,通过iLO来配置服务器BIOS、Raid、开关机、重启、装系统、等等。
具体配置iLO我这边不做过多介绍,给你们推荐一个很详细的文章参考:
http://www.taodudu.cc/news/show-4888588.html?action=onClick

iLO登录界面
登录用户名和密码在服务器后面挂着的标签纸上(如果没有修改过密码的话)。

iLO首页

首先我们要看一下iLO的许可,这关系到后面能不能通过iLO的远程控制台来给服务器安装操作系统(我这台原本是没有iLO的许可的,自己百度找一个)。

iLO远程控制台
我都是使用的HTML5,方便,不需要额外安装插件啥的。
硬件介绍
CPU:E3-1260L
内存:2X8G ECC 12800E规格,只能使用这个规格,普通内存和RECC的服务器不认。
硬盘:光驱位:120G Sata SSD,硬盘笼:4X4T Sata 3.5寸Toshiba P300。
TF卡:闪迪64G。这服务器挑卡,我用金士顿、索尼的卡安装总是失败,百度了一下,好像只认闪迪的卡。
Pcie:空置,后续有钱了升级万兆网卡。
设置BIOS

服务器启动界面
按F9进入BIOS配置页面。按下后F9会变成白色背景色。

System Options
选择System Options。

Sata控制器
Sata控制器。

只有一个控制器Raid B120i
只有一个控制器Raid B120i。直接回车。

弹出警告信息
弹出警告信息,我们硬盘里本来就没有东西,不存在丢失数据的风险,直接回车。

选择B120i
选择B120i。

选择系统启动盘
选择系统启动盘。

选择从USB启动
将USB移动到第二位,移动到第一位也行,第一位的CD-ROM可以用控制台的虚拟光驱链接本地ISO文件。

按F10保存
按ESC,然后按F10保存BIOS配置。
配置服务器硬件Raid

打开远程控制台
通电,开机,打开iLO的远程控制台。

硬件检测到Raid卡B120i后提示按F5进入Raid配置页面
在硬件检测到Raid卡B120i后提示按F5进入Raid配置页面。

点击Dynamic SmartArray B120i RAID进入Raid卡配置页
点击Dynamic SmartArray B120i RAID进入Raid卡配置页。

点击Configure进行Raid配置
点击Configure进行Raid配置,只能选择Raid0、1、10三种配置项。

做Raid
我这里组件了两个Raid,光驱位的SSD一块盘做了Raid0,硬盘笼的4块盘做了Raid10。

退出Raid配置页面
做完显示正确,就代表已经保存了,直接退出Raid配置页面即可。
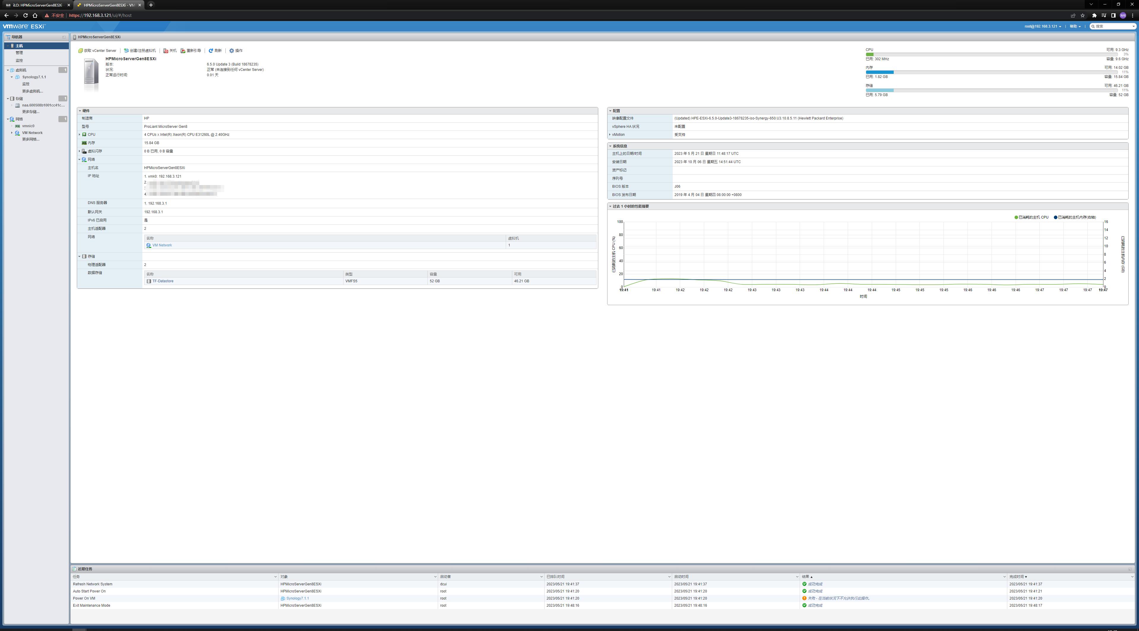
安装ESXi
我查了一下支持Gen8的HP定制ESXi(包含HP驱动的ESXi版本)最高版本好像是ESXi6.5,本次安装也是这个版本。
*载下**需要注册VMware账号,直接注册一个就行,*载下**链接:
https://customerconnect.vmware.com/downloads/details?downloadGroup=OEM-ESXI65U3-HPE&productId=614

*载下**ESXi6.5U3
PS-1:这个版本的Raid驱动有掉速问题,解决办法就是将驱动降为0.88版本,后续会说到如何降驱动版本。
PS-2:安装ESXi之前,建议先将硬盘笼的数据线拔掉,避免安装的时候选盘选错。

通过虚拟光驱正确进入ESXi安装
通过虚拟光驱正确进入ESXi安装。什么都不用做,等它加载。

等待加载
加载速度跟网速和硬件性能有关,我这边局域网速是千兆

Enter
直接回车。

F11
按F11同意,进入下一步。

选择安装位置
选择安装位置,这里我们选择安装到TF卡上,回车。

覆盖警告
覆盖数据警告,直接回车。

选择语言
选择语言,默认英语回车。

设置ESXi的ROOT密码
设置ESXi的登录ROOT密码,完成后回车。开始安装ESXi。

ESXi服务器
按F2进入ESXi配置

输入之前安装是设置的密码
输入之前安装时设置的密码

设置网络地址
设置网络地址。

浏览器访问
通过浏览器访问刚刚设置的网络地址,打开ESXi控制台。

成功进入控制台
成功进入控制台。

开启ssh服务
进入控制台第一步先打开SSH服务,便于我们使用SSH工具链接ESXi替换降级Raid驱动。

使用ssh工具连接ESXi
使用SSH工具连接ESXi,用户名密码跟浏览器登录时输入的一样。
更换Raid驱动,解决掉速问题
将ESXi Server 置于维护模式下。
esxcli system maintenanceMode set --enable true
使用如下命令*载下**0.88驱动。
wget http://downloads.hpe.com/pub/softlib2/software1/pubsw-linux/p1749737361/v98767/hpvsa-5.5.0-88.zip
解压zip包。
unzip hpvsa-5.5.0-88.zip
将解压后的驱动程序复制到/var/log/vmware/目录。
cp scsi-hpvsa-5.5.0-88OEM.550.0.0.1331820.x86_64.vib /var/log/vmware/
卸载当前的驱动程序。
esxcli software vib remove -n scsi-hpvsa -f
安装0.88驱动。
esxcli software vib install -v file:scsi-hpvsa-5.5.0-88OEM.550.0.0.1331820.x86_64.vib --force --no-sig-check --maintenance-mode
安装过程需要一点时间,完成后使用下面的命令禁止原生的ACHI驱动。
esxcli system module set --enabled=false --module=vmw_ahci
关闭维护模式代码。
esxcli system maintenanceMode set --enable false
重启ESXI。
reboot
看看驱动是否更新完成,在如下界面搜索框输入scsi-hpvsa,查看一下版本驱动。

检查驱动替换是否完成
通过命令将硬Raid组成的盘直通给将要安装的NAS系统

进入磁盘选项卡

选择并复制要直通的硬盘位置
然后在命令行中输入。
cd /vmfs/volumes/
进入volumes目录,输入。
ls -l
找到我的数据盘:TF-Database,我修改过名字,你的可能是Database。

我的database
然后使用如下命令设置直通盘,并挂载到TF-Database目录下。
vmkfstools -z /vmfs/devices/disks/naa.600508b1001cc41c665eb32f78d71acb /vmfs/volumes/TF-Datastore/Raid10-4x4T.vmdk

设置直通盘
直通盘设置完毕,留着下面安装群晖系统的时候使用。
安装群晖系统
ESXi上安装群晖,需要*载下**大神做好的引导驱动。*载下**驱动如下:
https://github.com/fbelavenuto/arpl/releases/tag/v1.1-beta2a

选择这个
解压后得到如下两个文件。

引导驱动
回到ESXi控制台,并创建虚拟机。

创建虚拟机
上图步骤操作创建虚拟机,然后点击下一步。

输入虚拟机名称
虚拟机名称可以随便输入,下面两个框,系统系列选择Linux,版本选择CentOS4/5或更高版本64位。因为群晖系统底层就是Linux。

选择需要安装在哪个数据盘
选择需要安装在哪个数据盘。

创建虚拟机的时候硬盘可以先删掉
创建虚拟机的时候硬盘可以先删掉,后面我们重新编辑添加刚刚*载下**解压后的引导文件。

引导方式选择BIOS
然后点击完成。

浏览database
如图点击数据存储浏览器。

打开刚刚创建的虚拟机目录
如图方式打开刚刚创建的虚拟机目录。点击上传,先后上床刚刚解压的两个文件。

上传后会合并为一个文件,所以只能看到一个。

点击编辑虚拟机
回到刚刚创建的虚拟机,点击编辑。

选择添加磁盘
选择添加磁盘,现有硬盘

如图设置硬盘属性,设置SATA,别的启动不了,点击保存。

开始安装
打开虚拟机电源,进入虚拟机系统安装界面。

引导提示
按提示,打开浏览器输入并访问 http://192.168.3.116:7681/进入引导配置页面。

选择第一个选项
选择第一个选项设置群晖型号(根据硬件配置生成群晖型号)。

我选择了920
这里系统检测我的硬件,给了我几个适配硬件的选择,其中有920+,也是四盘位的,所以我选择了920+。

自动跳转首页
自动跳转首页,选择第二项设置群晖系统版本。

42962
由于之前选择了920+,所以我从群晖官网*载下**中心*载下**了920+的最新的稳定版7.1.1的固件,版本号:42962;所以,这边我选择了42962。

官方*载下**地址:https://www.synology.cn/zh-cn/support/download/DS920+?version=7.1#system。

生成序列号
选择第三项,生成序列号。

选择随机生成
选择随机生成或者输入已有的序列号。

选择build
选择build。

building
building中,需要一些时间,等待。

再点一次build
再点一次build。

系统重启
系统重启中。

进入群晖安装页面
输入http://192.168.3.116:5000/进入群晖安装页面。

回到虚拟机设置,添加硬盘,选择直通硬盘,设置SATA,保存,重启一下虚拟机。

安装
重新输入并访问http://192.168.3.116:5000/,点击安装

选择固件
选择之前*载下**的920+的固件,点击下一步

风险提示
下一步

安装中,等待
需要几分钟,等待。

安装完成
群晖NAS系统安装完成。
配置群晖NAS
首次打开群晖网页控制台

设置用户名和密码
设置用户名和密码,用户名不能是常见的诸如admin、test之类的,密码需要8位及以上,包含数字、大写字母、小写字母。

不推荐自动更新
由于我们是黑群晖,不推荐自动更新。

没有synolog账号
由于我们是黑群晖,不推荐登录、注册synolog账号。

仍然跳过
仍然跳过。

不勾选
由于我们是黑群晖,不推荐勾选,直接提交。

进入控制台,提示添加存储空间
进入控制台,提示添加存储空间。

开始添加存储空间
开始添加存储空间。

设置存储名称
设置存储名称。

选择可用磁盘
选择可用磁盘。

跳过检测
跳过检测,下一步。

选择最大可用空间
选择最大可用空间。

下一步
下一步。

应用
应用。

确定
确定

添加成功
添加存储空间完成。
添加共享目录

控制面板
点击控制面板。

共享文件夹
点击共享文件夹。

新增
点击新增。

创建共享文件夹
点击创建共享文件夹。

设置共享文件夹名称
设置共享文件夹名称,会在访问时显示此名称。

下一步
点击下一步。

下一步
点击下一步。

下一步
点击下一步。

应用
点击应用,共享文件夹设置完成。
完结。