说到选择路由器,恐怕大部分用户都会首先考虑信号和稳定性!和很多人一样小编对路由器的选择的前提就是信号一定要好,路由器一定要稳定不能老是断线!近年来智能路由器开始成熟,路由再也不是一个仅供上网的产品了,它可以有很多的功能比如控制家里的智能设备!小编接触的智能路由器品牌也有好多款了,目前来说小编帮助朋友买的最多的就是360安全路由P1了,因为用过的朋友都说稳定性和信号真的太好,当然小编也这么认为的!但是小编依然用的小M智能路由器mini,原因就是360 P1不支持5G是硬伤!现在360安全路由终于推出了5G,不知道它的表现会怎么样呢?

↑ 最近一段时间帮朋友买的360路由,P1和mini都用过~
一、开箱篇:

↑ 360路由5G产品外包装,和mini及P1的包装差不多,包装的外面还有一个运输包装~

↑ 惯例破膜留念~

↑ 正面继承了P1和mini的金属面板,指示灯也基本上差不多!金属面板附带一层保护膜上面介绍了三步即可上网的设置及*载下**APP的二维码!

↑ 说明书下面就是电源适配器了,再也没有其他配件了!

↑ 电源适配器相比P1和mini要大了不少,而且外观更加精致,外观类似于iPad的充电器!

↑ 电源适配器参数~

↑ 背面也基本上差不多,大量的网孔方便散热,而且还能固定在墙上~

↑ 底部接口,依次是USB安全弹出按键、USB接口、LAN局域网接口x4、WAN广域网接口、电源接口及重启按钮!接口方面已经是主流配置的,能满足绝大多数的要求!

↑ 撕掉保护膜金属质感更加强烈了~

↑ 路由运行状态指示灯,其实这个指示灯已经是比较老的方案了,大部分猫和路由器都是这种指示灯,如果能创新一点相信在外观上更加有卖相!

↑ 展开天线的正面外观~

↑ 360路由5G的天线是区分和P1最大的不同,因为它采用了2根双频二合一天线,内部还有4根独立适配单频天线!






↑ 外观欣赏~
二、和小米路由mini外观对比:

↑ 电源适配器和小米路由mini的对比,两个都是大家伙,有时候我实在不能理解小米路由明明是白色的为什么要配一个黑色的电源适配器呢?而配色方面360做的比较好!

↑ 底部参数~

↑ 两款路由器的对比,360明显要大很多,而且金属面板也比较精致~

↑ 接口方便360安全路由5G也要强于小米路由mini,USB安全弹出按键也更加贴心~

↑ 背面散热孔对比,360安全路由5G开孔比较大利于散热,而且支持悬挂在墙上!

↑ 天线对比~虽说360安全路由5G的天线增强了,信号对比请看下面实测~

↑ 两款路由信号评测准备~
三、安装设置:

↑ 当360安全路由5G准备就绪后,其电脑或者手机上就会出现一个360WiFi的开放网络,这时候用设备连接上该WiFi~小编用的台式机有无线网卡,足以模拟笔记本和手机平板!

↑ 链接完毕,因为路由没有设置拨号参数,所以这个时候还不能上网~这个临时的WiFi信号只是方便设置路由的~

↑ 连接好后打开浏览器输入路由的设置网址就会出现360安全路由的欢迎界面了,点击立即开启360安全路由5G就会自动检测上网的环境~

↑ 检测到拨号上网,这时候输入宽带账号和宽带密码点击立即开始上网~

↑ 检测连接中稍等片刻即可~

↑ 设置WiFi信息,支持中文~WiFi密码和路由管理密码打上勾以后是相同的~

↑ 设置并优化WiFi~

↑ WiFi设置成功就可以上网了,这时候电脑上的临时设置WiFi消失并且出现了你设置的WiFi连接了~

↑ 输入密码连接好就可以上网了,这时候网页也自动弹出360安全路由的主页面了~输入WiFi密码就可以登陆360安全路由系统界面了~

↑ 360安全路由主页面,左上角是路由器的型号,上面依次是我的安全路由、功能扩展、路由设置、USB设置四大项~下面是路由器实时网速检测及常用的设置~

↑ 网速测试~

↑ 谁在上网功能,可以限制网速及拉黑~


↑ 安全防护功能,有360安全卫士的支持相信会更安全~

↑ WiFi设置界面,无线信道自动就好~

↑ 上网配置界面~

↑ 访客摩擦上网,这个功能比较强大~不过和访客模式基本上差不多~

↑ 手机连接摩擦上网的WiFi,然后手机轻轻摩擦路由器即可连上网络上网了~

↑ 智能家居依然没有开启~

↑ 扩展功能下的快捷工具~

↑ 高级工具~

↑ 信号调节,有三个模式~

↑ 儿童保护,比如小编家宝宝的iPad,设置成儿童保护以后到点它就玩不了了~

↑ 朋友专享网络~这个建议开启,毕竟告诉家里自己用的WiFi确实不太方便,经常要改密码,因为有WiFi万能钥匙这些软件会把WiFi密码上传到服务器,以后谁都能连接了~

↑ 放蹭网功能,这个必须赞,哪怕你的WiFi密码被万能钥匙这些上传到服务器,陌生人用此软件连接上了你的WiFi但是依然不能上网,除非输入正确的密码保护答案才行~

↑ 指示灯定时关闭,关于灯光如果能有更多的玩法就好了~

↑ 定时关闭WiFi,对于那些等会再睡的人来说必备~

↑ 万能中继,打开后搜索WiFi就会出现周边的WiFi信号了,然后连接输入密码即可~

↑ 设备监控,轻松查看谁的设备流量最大~拉网速最多~然后限制网络或者拉黑~

↑ 一键换机,买了新路由后再也不用一一设置了,连接上路由的WAN一键就能把设置的参数复制到新路由上~

↑ 路由设置界面~

↑ 路由固件升级,支持在线和本地文件升级~

↑ 在线升级就会自动检测到新版本~然后点击立刻升级就可以了~

↑ 全过程为自动~

↑ 等待倒计时结束就可以上网了~

↑ 重新进入路由系统后就会提示成功升级好了~

↑ 路由器信息,采用联发科SOC主控芯片,内存和闪存虽然和小米路由mini一致,但是进入系统界面和相关设置360安全路由明显要快很多!

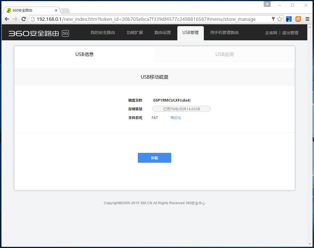
↑ USB储存管理~

↑ 插入U盘后就能显示相关容量了,而且还可以格式化~

↑ 插入U盘后,USB安全弹出按键会亮,按一下开关灯就灭了,这时候U盘就可以安全拔出了,类似于电脑系统上的安全弹出~

↑ USB应用里面文件共享~不知道什么时候能安装广告拦截这些功能~

↑ *载下**360路由卫士,链接WiFi后输入路由器管理密码就可以管理了~

↑ 手机APP的功能类似于电脑网页版的,就不一一介绍了~

↑ 功能基本上一致~

↑ 手机照片备份,路由器设置要登陆账号,还可以设置家人特别关注,家人回家后手机连上WiFi,你的手机就会通知你谁到家了!
四、发热对比:

↑ 当前室内温度大概在16度左右,为什么测试温度呢?因为路由器在使用的过程中会发热,和大多数设备一样温度高了会让设备不稳定,路由器频繁掉线~

↑ 首先用小米路由mini连接并开启高速*载下**~

↑ 小米路由正面最高处温度达到了35.5度~

↑ 底部最高温度达到了36.5度~

↑ 然后更换360安全路由进行高速*载下**~

↑ 360安全路由5G因为使用了金属面板,所以散热更好,其正面温度足足比小米路由低了10度,只要25度~

↑ 取决于正面良好的散热性能,其底部温度也比小米路由低了6度,只有31度不到~
五、信号测试:

↑ 小编家平面图,路由器设置在客厅!测试点分别是A、B、C、D、E、F、G、H~两款路由分别都开启了穿墙模式!

↑ 首先是iPhone手机进行测试,因为没有相关的WiFi分析仪只能这样图标测试了,可以看出两款路由在这三个点基本没有任何问题,都是满格状态~

↑ 从厕所到院子及大门口两款路由2.4G依然还是满格,而厕所和大门口5G信号出现了衰弱~

↑ 屋外状态下中间隔了好几道墙的G测试点,360路由2.4G几乎没有信号了,但是依然勉强可以上网,而5G早已没有任何信号可循,小米路由的2.4G和5G都已没有任何信号~屋后状态下H点除了5G衰弱外2.4G依然还是满格~

↑ 手上没有5G的安卓设备,所以使用2.4G的安卓平板影驰G7进行测试,测试点同iPhone一致~两款路由信号方面基本上差不多~360安全路由稍微强一点~

↑ DEF三个点也基本上差不多,360安全路由5G依然还是强一点点~

↑ GH两个点也基本上差不多~

↑ 小编手拿设备挨个点的走了一圈,通过视图可以看出两款路由信号强度基本上差不多~
最后:作为百元的智能路由,经过这几天的测试发现360安全路由5G的信号和稳定性都非常不错!系统管理界面也比较方便,而且相关的功能也很多!相比小米路由mini,360安全路由还是稍稍强了不少!但是实用功能上还要加把劲!比如小米路由上的广告拦截插件,虽然不能过滤所有的广告,但是网页上基本都能过滤!360安全路由的智能家居也要尽快完善才行!