为什么你需要一台NAS?
NAS,到底是什么?

说白了,nas就是在本地管理你所存储的数据的一台设备,可以在局域网下访问,当然也可以通过互联网对内数据进行访问。

相比于网盘,NAS设备的好处在于,所有数据存储在本地,安全性不言而喻。
另外一点,在局域网下访问,在目前家用宽带速度普遍不是很快的情况下,能够做到千兆,2500兆甚至10Gbps的速度。
另外,在费用方面,相当于是一次性投入,后续基本上不用再投入(除非硬盘不够扩容)
那?为什么nas的普及率没有那么高呢?

首先,很多老牌nas厂商的系统只带有常规的企业级套件,不少家用的功能,得用户自己折腾,不少小白一看,整个脑子就懵了(特别是对一些女性用户)
其次,在入门级nas设备中,即使采用的是ARM架构,价格方面仍要千元以上,这让预算有限的小伙伴捂紧了口袋。(别提那些单盘位的ARM架构个人云,功能阉割不少,还是单盘位。)
那...有没有这样一款NAS设备性价比高,而且功能还比较齐全呢?比较符合小白的使用习惯呢?
前几天,极空间发布的这款Q2C就可以说更好符合这部分用户的要求了!
先来看看配置

SOC方面,采用的是RK3568,可能很多小伙伴不是很熟悉,这颗SOC是瑞芯微旗下的一款定位中高端的通用型SOC,采用的22nm制程,A55+Mali G52 2EE的架构方案,支持4K解码以及1080P编码。当然最有意思的还是内置有NPU,这对于轻量级的人工智能应用有很好的支持!
在轻型的ARM架构设备中,这颗SOC的性能算是比较强悍的了!
内存:DDR4 2GB。
对于这个价位需求的用户来说,2GB已经够用了。
网口:千兆网口。
这里说下,千兆网口的速度,在局域网下看看4K的视频已经是完全够用的!所以不用担心会出现卡顿的问题。
硬盘位:两个sata3 6Gbps盘位,支持2.5寸以及3.5寸,最大支持单盘22T

另外还有一个USB3.2Gen1速率的A口,一个USB2.0接口。
整体硬件配置方面,还算是比较强悍的,毕竟这个价位用户的需求,也不是很大。

另外在外观方面,极空间Q2C采用的是一体化注塑机身,我手上的这台是雪山白色,整体比较小巧,直接摆放在桌面上也不会很占用空间。

至于有人会说塑料外壳啥的,我倒觉得这没啥关系。即使是塑料,Q2C的质感还是不错的。

常规的前面一枚小小的指示灯,再加两个盘位的指示灯,就没有其他的额外的东西了,设计方面简约大气。
配置安装

Q2C采用的是超紧凑的外观设计,安装硬盘需要卸下底座上的四枚螺丝,再将硬盘安装上去。

这次的硬盘支架还是蛮有意思的,相比于之前的支架来说,优化了两侧硅胶弹性链,与外壳的接触更加紧密,可以起到很好的稳固,减震的作用。

将硬盘安装上硬盘架,固定好四枚螺丝,我的这台nas是想着给家里作为影音中心的,所以在硬盘的选择上,就选择了8TB的单盘。这样的容量对于一个家庭来说,存放存放电影歌曲啥的是完全足够的。
当然!如果你有重要的数据,孩子的成长记录之类的,我还是强烈建议安装两块硬盘,毕竟数据保护还是很重要的。

底座上还设计有风扇,ARM架构虽然低功耗,但是硬盘在工作时的发热还是有的。

用热成像测了下整台机器的发热情况,在室温25摄氏度的情况下,设备已经连续开机两天了,外部的最热点也仅有30摄氏度,这个温度控制的还是很不错的。
安装完成通电,插网线开机即可。

极空间的上手配置非常简单,手机上*载下**极空间APP,在同一个局域网内即可搜索到设备。
注册的话需要验证一下手机号码,我试了下,一个手机号是可以绑定多台极空间设备的。

跟着系统的提示一步一步的操作就行,阵列我选择的是ZDR模式,单盘下如果有需要增加一块硬盘的话,直接插上即可,非常的方便。
另外ZDR模式下的硬盘休眠策略真的很舒服,我另一台某晖nas,我就没见过硬盘休眠,每天都在炒豆子...
完成后就可以进去系统使用啦!
硬件部分没啥好说的,其实极空间最吸引人的一点还是不需要额外折腾的系统。即使是售价只需要899的设备,在系统功能方面也几乎是没有减配的(Docker那是几乎所有的ARM设备都不支持)
娱乐功能
不需要折腾的影音墙
很多用户购买NAS的一个很重要的原因便是为了方便观影,虽然说很多nas系统都带有影音套件,但在多方设备上的使用体验并不友好。
故有不少小伙伴在设备上安装了jellyfin等套件,还要设置刮削之类的操作。
网上这样的教程也有很多,虽然说一步一步按照教程走基本上都能安装成功,但对于很多小白来说还是有一定难度的。

那极空间上的这款「极影视」APP就非常好用了。

过程很简单,首先需要在极空间内存放影片,这个不用我多说了吧,基本操作了。

我的建议是将电影,电视剧等影片分成不同的文件夹,这样在后续的自动刮削的时候就非常方便了。

我这里存放了几部这几天要看的电视剧,可以看到极空间的资源库对于国产电视剧的信息刮削能力还是很强的,封面,演员信息等等都能准确的显示出来。

那对于国外的电视剧的支持也非常的不错,极空间的资源库还是很强的。
另外,在电视剧类目的影视墙上,还能显示出集数等等信息,这对于用户的实际使用来说,是非常方便的啦~

在电影方面,添加源之后,便会自动生成影视墙。

同样的,演员信息,影片介绍等等各类信息也都是齐全的。

除了强大的自动刮削能力之外,极空间还有电视端APP,直接在电视上安装,登陆上账号。

不需要折腾,就可以享受现成的影音墙!
另外,在一些观影的痛点上,极空间也考虑的非常周到,比如我之前*载下**的阿凡达影片,片内就没有自带字幕,导致我之前看的时候非常难受,kodi外挂字幕...问题还是比较多的。

但极影视内还自带了搜索字幕的功能,搜索字幕的功能还是很强大的,*载下**完成后直接就可以外挂,这对于一些不想折腾的用户来说真的非常方便!

当然,在电视上看,很多小伙伴关注的还是解码快不快,网络连接稳定等情况,我这里*放播**4K画质下的10Bit的电影,录了一小段视频,可以看到整体的速度还是很快的,基本上不需要等待。
对了,很多小伙伴关心的apple版本,马上也会上线了!

当然电视版本的极空间客户端,可以做的不仅仅是看电视,内部也还有家庭相册。极空间都已经按照文件夹或者AI自动帮你分好类,使用上可以说非常方便了。

对了,极空间除了BT资源*载下**,内置还有迅雷。不过我说,在国内这样的环境下,迅雷*载下**还是比较快的。

当然迅雷内还有小插件,网心云,外挂一个机械硬盘,是吧,懂我意思了吧,一台Q2C还不能回本么?
电影看完了,是不是很爽,很多影音发烧友其实除了喜欢看电影之外,还喜欢听音乐,比如我就受不了流媒体音乐的瞎推荐以及越来越不全的音源。

所以我的极空间里面除了有电影、电视剧之外,还存放了几十个GB的音乐资源。
私人音乐*放播**器

我*载下**的资源比较杂乱,基本上没有做详细的分类存储。

极音乐APP可以在软件内对指定文件夹内的音乐文件进行扫描,并按照音乐文件的类型进行分类。
可以看到除了常规的歌手分类,还支持专辑的分类。

不过嘛,最令我欣喜的是,除了支持常规的flac无损音乐格式,居然还支持dff格式的DSD音乐文件*放播**。

(群晖内无法*放播**)
这种类型的文件,在群晖上都未能得到支持,但极音乐可以*放播**,我还是很惊讶的!
除了在桌面端app内的可以使用极音乐之外,在移动端的APP内,也可以使用。

并且*放播**器的界面还挺简洁美观的,对于歌词等支持也非常不错。
如果你是一个喜欢自己手机音乐资源的用户,那么极音乐的使用体验可以秒杀市面上绝大多数的流媒体音乐软件了!

对了,如果不知道上哪找这些资源,或许可以看看极空间内的论坛,我就在那发现了周杰伦的全套专辑无损资源!
复制链接之后,可以使用极空间的闪电传功能,将文件*载下**到自己的极空间内。
用起来还是很舒服的!
相册还带AI识别?
作为一台nas设备,那么除了影音的需求之外,对于大部分的消费者而已,更多的可能就是作为一台手机的备份设备。这也是众多NAS厂商宣传的卖点之一。

Q2C当然也支持相册的同步,但这是远远不够的!
手机的照片非常多,上传到nas之后想要查找合适的照片,仿佛就是大海捞针一般。但极相册内还提供了场景分类功能。
前面提到的这颗SOC还记得么?内置有NPU,可以很好的进行AI运算。

可以看到,我手机内的照片备份极空间之后,在场景分类中可以看到极相册已经按照各自的特征将图片划分好了分类。
这些操作全都是极空间自动完成的,我没有对其进行任何的干涉。

随便打开一个分类,可以看到识别准确率还是很高的。

除了依据场景分类之外,对于人像的识别也非常的准确!!

这个准确率,真的不要太离谱啊!!我初中的照片,我高中的照片,我大学的照片,甚至只有半张脸的照片, 这玩意都能识别出来是同一个人!
看到的时候,我真的Amazing了!


当然除了这些识别之外,还支持足迹分类,回忆分类,还支持宝宝相册。
可以说这样的功能,在售价899的机器上出现,还不需要用户自己折腾的功能,简直不要太好用了!
生产力
其实很多人说nas用于生产力,对于我来说,除了影音墙之外,生产力的最大体现可能就是同步功能了。
那么谁又能想到这一台售价仅仅899元的Q2C也能带来生产效率上的提升呢?
多端设备的同步功能

极空间上的同步功能类似于群晖的Drive,可以设置单向同步以及创建双向同步任务。
这俩是什么意思呢?
单向同步:将一台设备上的指定文件夹同步到极空间上
双向同步:多台电脑上的指定文件夹中的内容,同步到极空间。当其中一台电脑上的文件夹发生变动时,自动多端同步一致,非常方便多人项目。

(来源某论坛)
在没有入手极空间之前,我也看到有人吐槽过这个同步功能,主要是因为单项备份只能支持50GB以内的文件。

但是实际上手之后,却发现,单向同步有两种形式,一种支持50GB以内,另一种支持大于50GB的数据量。
我自己也使用了一下,实测还是很快的呀。

还支持调节实时同步以及定时同步,已经非常接近群晖Drive的功能了。
不过这项功能依赖于极空间客户端,使用的时候需要开启极空间客户端。我手上的另一台NAS,群晖上的Drive也需要单独*载下**相关的软件才可以进行同步,这点大家都是一样的。
另外多端同步功能,我也试了下,手上还有台Windows电脑,两台设备还是有一些文件需要相互同步的。

设置多端同步的过程还是比较简单的,基本上就是点点鼠标,设置文件夹的过程,极空间在每一步的时候都有相关的操作提示,这一点对于小白用户来说也是非常的方便。

我这里设置了win跟mac的桌面上指定文件夹的同步,可以看到两者的文件夹内容是相同的。
当删除了一方的文件后,另一方并不会被删除(当然你也可以设置删除,不过不建议这么做。)
不过嘛...与企业级的nas系统相比,极空间的同步功能少了个整机系统备份,群晖可以利用ABB套件对于整台电脑进行备份,在系统损坏的时候,可以提供系统级的还原服务。
这项功能,对于普通用户来说基本上用不到,能够单向/双向备份文件就已经很够用了!


(华为手机外接设备整机备份功能)
另外,像苹果电脑的时间机器、华为手机的外接设备备份等功能也是都可以支持的!
第三方备份同步功能

在群晖上有一个很好用的功能,cloud sync,可以实现群晖与第三方网盘设备之前的同步。
我是没想到原来极空间上也有这样的功能—网盘备份。

在app内打开网盘备份,登录上相关账号,目前的话支持到百度网盘、天翼网盘以及OneDrive,稍微有点少,估计后续的话支持的网盘会越来越多。

同步选项的话也有多种选择,可以选择极空间内的文件上传,也可以选择网盘内的文件*载下**。
也可以根据需求设置自动*载下**任务。
实际用了下还是很方便的,相比于群晖来说,自由度更高一些。
不过*载下**的速度还是取决于你有没有会员!这很百度!

除了与第三方云盘的同步之外,极空间甚至还提供了FTP备份。

我家还有一台群晖DS420+,可以在群晖内开启FTP功能,实现将群晖上的数据备份到极空间。

这样重要的数据异地存储,可以大大提高数据的安全性。

当然群晖内也提供有整台设备的备份功能,但是!前提是你还得有一台群晖...那价格,是吧,我就不多说了。

速度方面,千兆基本上可以跑满。
那除了这些功能之外,还有没有别的其他的有意思的能提高生产力的功能呢?
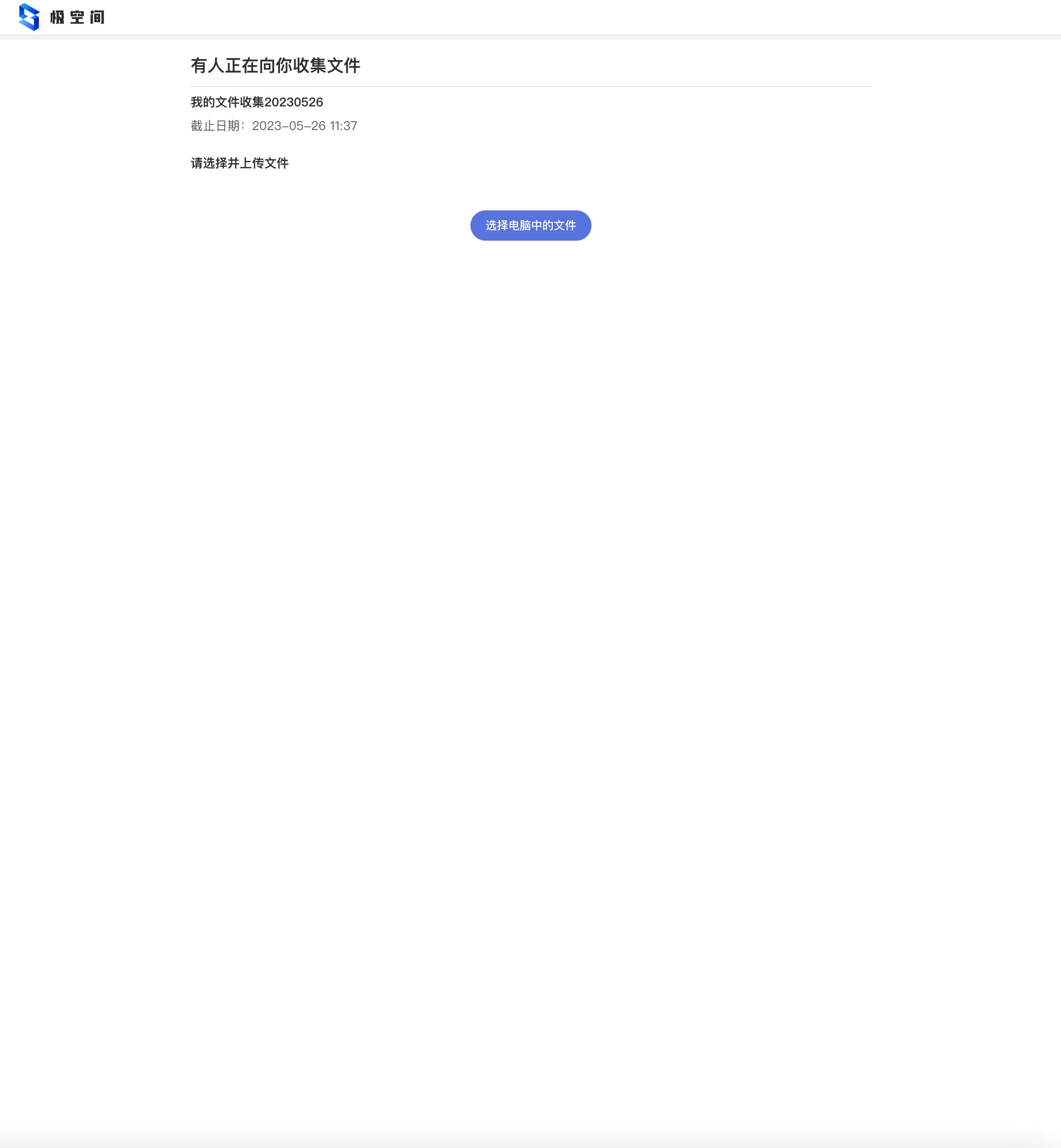
嘿,你还别说,极空间内还有文件收集功能,类似于一个私人的“问卷星”,只不过是收集文件的。
私人“问卷星”

在极空间APP内打开文件收集功能,即可创建收集任务。

将链接分享给指定的人,对方上传文件即可。

实际使用下来,我个人觉得这是一项非常不错的功能,特别是对老师收集作业,老板收集工作文件等等都非常实用。

速度方面,我实测了下,在同一个局域网下,走的还是极空间的服务器中转。对于收集一些大型文件可能并不是很友好,如果在同一个局域网下能够走局域网传输,这样应该会更加实用一些。
基本上对于生产力的部分,这台899元的Q2C能够做到这些已经算是很不错的了。

当然除了这些功能之外,Q2C内也有团队空间,可以设置团队账号等等功能,不过我个人是建议,如果有更高的生产力需求,还是上旗舰版本,毕竟899元的机器性能方面有些羸弱。
总结
Q2C内还有其他的一些功能,我这里就不再多介绍了,除了Docker以外,基本上旗舰版有的功能,Q2C都有。

别看2GB的运存,在多项任务同时开启时,系统也不会有卡顿的情况。
价格方面,899元,能有这么多的功能,我个人是觉得非常满意的,之前我也买过几百块钱的轻NAS,使用过程中嘛,总会出现这样那样的BUG,系统运行还比较慢,功能也比较少。

对了,极空间不需要公网IP就可以外网访问系统内的文件,实测了*载下**速度,基本上跑满我家上传的带宽。

最后,总结下,这款Q2C还是很适合那些想要入手NAS的小伙伴的,作为自己的第一台NAS,不想折腾的话,基本上普通用户能用到的功能都给你配齐了。
主要是!!价格划算,899!可以说是入门级nas里比较低的价格了。
好了,以上就是本篇文章的全部内容啦~如果你还有什么想问的,也可以在评论区指出,我都会尽量解答。
最后,原创不易,喜欢的话可以点个赞~
让我们下篇文章
再见