电脑与监控有很多技术都是相通的,像常见的IP地址分配,同局域网互访。可以这么说,一台网络监控摄像头就相当于一台电脑。而电脑要想访问摄像头观看视频以及修改摄像头相关配置,需要电脑与摄像头在同一个网关下,下面来看下在windows统下修改电脑IP图文教程。

电脑与摄像头IP地址不在一个网关下,网页无法访问摄像头IP地址
我们以WIN7系统为例来说明,其他系统类似,有什么问题直接留言谈论。

本例WIN7版本
一、找到电脑IP地址与摄像头IP地址
首先我们得知道摄像头的IP地址以及电脑的IP地址,摄像头一般外包装或说明书都有标明默认IP地址。

某摄像头外包装IP地址标注
电脑IP地址,我们可以通过“ipconfig”命令得到。具体如下:
首先点击桌面左下角“开始”图标,找到“附件-运行”,也可通过快捷键“win+R”打开。在“打开(Q):”输入框输入“cmd”,然后点击“确定按钮”,进入DOS界面。

运行界面
在dos光标处输入“ipconfig”,可以得到本机IP地址192.168.0.105。

DOS下本机IP地址
可以看到摄像头IP地址与电脑IP地址不在一个网关下,两者无法直接访问,需要更改电脑IP地址。
二、修改电脑IP地址
在电脑桌面找到“网络”图标,右击选择“属性”,弹出“网络和共享中心”窗口。

网络和共享中心
鼠标左键点击左侧菜单“更改适配器设置”,弹出“网络连接”窗口。

网络连接
鼠标移到“本地连接”图标,右击选择“属性”,弹出“本地连接 属性”窗口。

本地连接
找到“Internet 协议版本 4(TCP/IPv4)”项目,鼠标选择双击打开“Internet 协议版本 4(TCP/IPv4)属性”窗口。

IPV4
此时IP地址以及DNS服务器都是自动获取的路由器分配的地址,如果路由器网关与摄像头网关一样就可以访问,不同就需要修改电脑IP地址。
鼠标左键点击“使用下面的IP地址(S)”,如果你的摄像头IP地址是192.168.1.64,那么你可以修改你的IP地址为以下内容

IP地址手动设置
电脑IP地址前三位需要与摄像头IP地址一样,最后一位不能相同,否则造成IP地址冲突,而且最后一位不能与网关一样,除了这两个其他1-255随便选一个你喜欢的就行。注意如果只是访问摄像头IP地址,那么你只要修改IP地址就行了,DNS服务器不需要动。修改好之后记得点击“确定”,再“确定”。
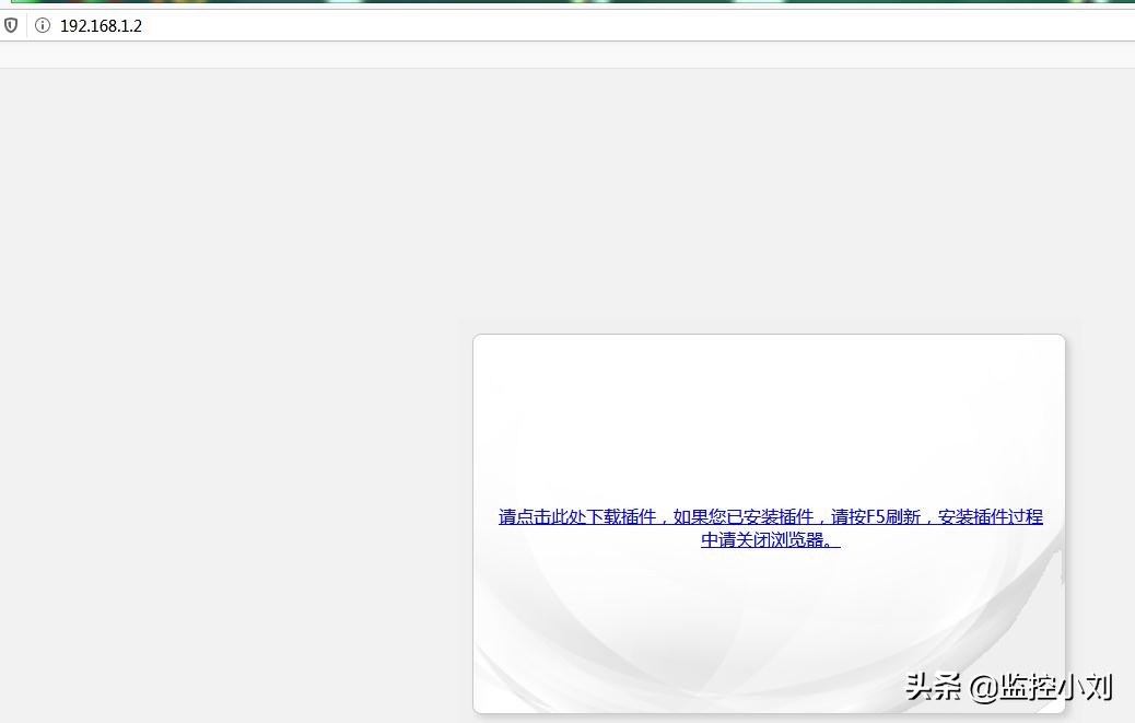
三、网页输入摄像头IP地址可以直接访问摄像头
电脑与摄像头IP地址在同一个网关下,网页以访问摄像头IP地址。

摄像头网页界面
由于部分摄像头首次登录网页需要*载下**相关插件才能登录,直接点击*载下**摄像头自带插件(无需联网环境),*载下**好了重启浏览器重新登录摄像头IP地址即可登录。

摄像头网页设置界面
windows系统下修改电脑IP地址还有哪些方式,欢迎大家多多补充。欢迎大家关注,转发及收藏,谢谢!欢迎探讨,如有错误敬请指正,如需转载,请注明出处。