做自媒体很多人最愁的就是起标题,起不好,没有点击量,起好了吧,又不是每次都能起好,感觉自己起的不错,结果一放到网上,点击量寥寥无几,看着那些教怎么写标题的人总结的十条,二十条,三十条,五十条标题,学完还是不知道怎么做,因为你会发现你根据他们说的做了,还是不能创作出爆文。

还是那句话,如果他们真的明白爆文标题的产生路径,那么他们肯定创作的每篇都是爆文了,但是实际上并不是,他们只是在总结,然后打马后炮。
那什么才是实战类型的,能够浅显易懂的,能够直接上手就用的呢?接下来给大家分享两种方法超级实战和简单的方法,保证你看了就能学会,学会了就能直接用,用了就有效果。
1.爆文标题模仿

这个方法是一个百试百灵的方法,为啥?因为我们都知道如果一个文章可以成为爆文,那我们再一次去操作成为爆文的可能性将大大提高,根据这一理论,我们只需要把那些爆文的标题拿过来换上我们的关键词即可,替换掉主关键词,其他不变。
什么叫主关键词,咱们长话短说,也就是我们这篇文章所阐述的关键点,比如我这篇文章是写自媒体标题的,那么我的主关键词就是自媒体标题或者标题,就这么简单,就这么浅显易懂,然后再寻找的过程当中,做好表格,做好积累,日积月累,你的标题全部是爆文标题了。
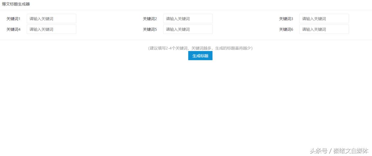
2.爆文标题生成工具

既然用工具,咱们就用工具,为的是最大化的节省时间,效率就是生命,效率就是一切,效率就是生产力。
也就是把上面的操作,直接挪到爆文标题工具当中,它们自动生成我们想要的标题,然后我们自己筛选就可以了。
所以什么方式最简单,什么方式就最实用,什么方式也就最有效!
以上是本次的内容,我最近正在打造秦师团自媒体联盟,想要加入的可以看下置顶文章,看完以上内容之后,想加入,可以私信我!
继续送福利:最后送上福利,大家做短视频必备的6款软件,自媒体常用软件免费赠送
软件说明:(安装步骤也一并奉上)
强调:当然做短视频需要很多软件,软件不值钱,免费赠送大家,但是很多小白在网上寻找很麻烦,或者寻找的不全面无法使用。
那这些软件有什么用途:
1、Pr软件用来剪辑短视频
2、Ps用来做封面和logo
3、Ae用来做短视频片头还有100个片头模板
4、Au用来处理声音、降噪等
5、Ev用来录制屏幕,游戏领域可用
6、皮影客三分钟就可以制作一个动画!
领取方式(分为三步)
1.请在评论区评论+点赞
2.点击关注,关注本头条号并且转发
3.进入头条号主页面,右上角有私信功能,私信:软件,即可自动获取,记得不要输错,错了可领不到,赶紧行动起来吧!