店铺新客功能的详细使用指南
上次和大家简单分享了一下店铺新客,今天我给大家整理了店铺新客功能的完整使用指南。还不会的商家朋友们,千万不要错过下面这篇文章!
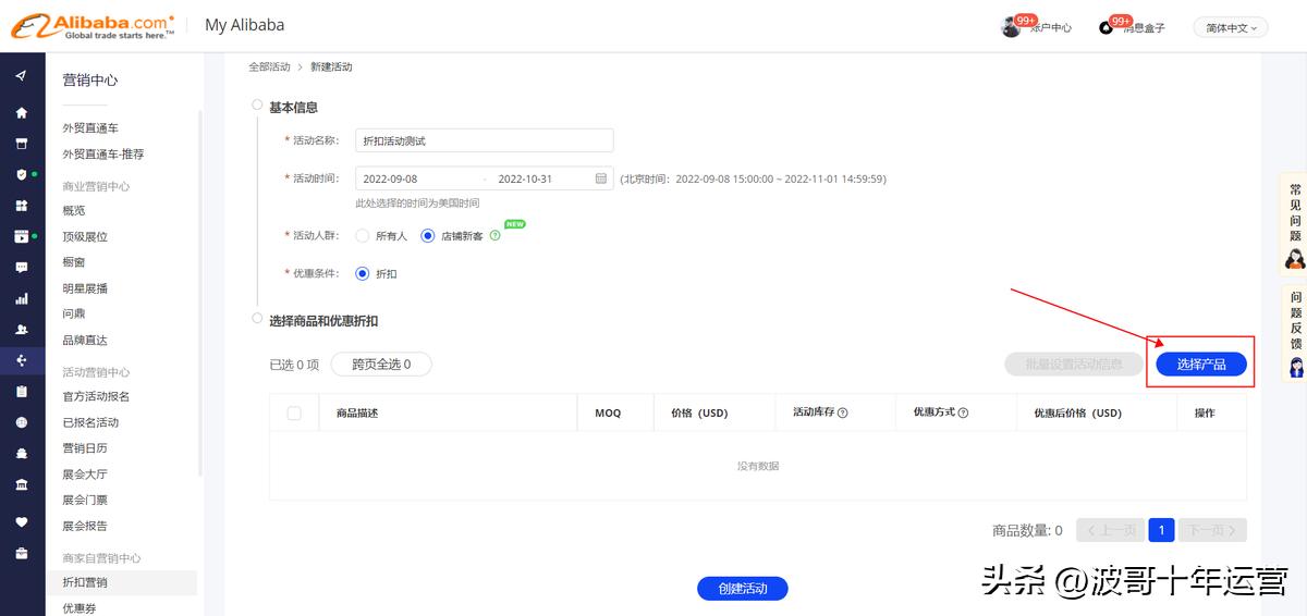
设置活动
1.电脑上登录My Alibaba-营销中心一-商家自营销中心一 折扣营销- 新建活动 ,选择“店铺新客”场景。

2.选择要设置的产品




提示:管理产品分组:点击MA后台 一 产品管理 一 产品分组与排序,进行操作
3.批量设置 一 活动商品库存&优惠折扣
点击商品左侧的勾选格,选择需要批量设置商品库存的产品(支持跨页面全选),点击右上角[批量设置活动信息]


复制活动
如想重新启用,或复制之前设置的活动, 只需“复制”,填写新的[活动名称]和[活动时间]即可。
该“复制”功能可对末开始、进行中、已结束的活动的[优惠人群] [优惠条件] [已选产品] [活动库存] [优惠方式]进行一键复制。



修改活动
点击未开始/进行中 - 看编辑活动,保存修改即可完成


买家怎么看到活动
注册国际站的买家
●注册1-2天的买家 : 因买家身份识别需要约2天时间,在此期间买家看到的是商品原价
●注册超过2天买家 : 满足条件的店铺新买家,可在活动商品的详情页看到活动

商家设置活动如何跟进效果
除为商家提供店铺新客营销工具,同时上线活动数据分析,支持商家查看最新一天的活动效果和活动期间整体数据效果。

相关问题解答
Q : 店铺新买家是如何定义的?
A : 是取近1年( 365天)从来没有在店铺成交支付过1笔的客户,这个时间是动态更新的,比如一个客户A曾在2021年7月2日店铺采购过,而您的一个店铺新买营销活动设置时间是2022.7.1-2022.7.31号,在这个活动期间,这个客户在2022年7月2号后是同样可以享受“店铺新买"营销活动的。
Q : 为啥我设置了活动,却看不到优惠?
A : 因为这个优惠是专[ ]针对店铺新客户的,非店铺新客户看不到哈!
注:国际站新注册的1 -2天的买家,因买家身份识别需要约2天时间,在此期间买家看到的是商品原价; 2天后满足条件的店铺新买家,可在活动商品的详情页看到活动。
Q : 跟哪些优惠活动叠加吗
A : "折扣营销"和"优惠券”可以在同- -订单上叠加抵扣
订单中同一商品上的优惠叠加抵扣的计算逻辑:先扣限时折扣、再扣优惠券
最终订单金额详见:帮助中心-买家使用折扣营销
Q : 怎么修改活动?修改活动中的商品
A : 请到My Alibaba-营销中心一 商家自营销中心一 折扣营销中 ,找到对应的店铺新客活动进行修改,可点击“编辑活动”进行商品添加、商品移除、促销折扣等调整,不能调整已设置的活动人群“店铺新买"。
以上就是店铺新客功能的详细使用指南的全部内容啦,如果觉得内容不错的话,请为我们点赞转发吧!后续我们还会介绍更多的店铺使用知识和技巧,关注我们,每天为您带来更多运营干货!
