注册美国苹果id详细教程 (苹果id美国版注册教程)

因为很火的那个AI出App了,但是只在美区App Store上架所以今天出一期Apple ID的注册以及绑卡教程话不多说,上干货:第一步:登录Apple ID官网,右上角“创建你的Apple ID”

二手美版苹果怎么重新注册一个id,苹果id美国版注册教程

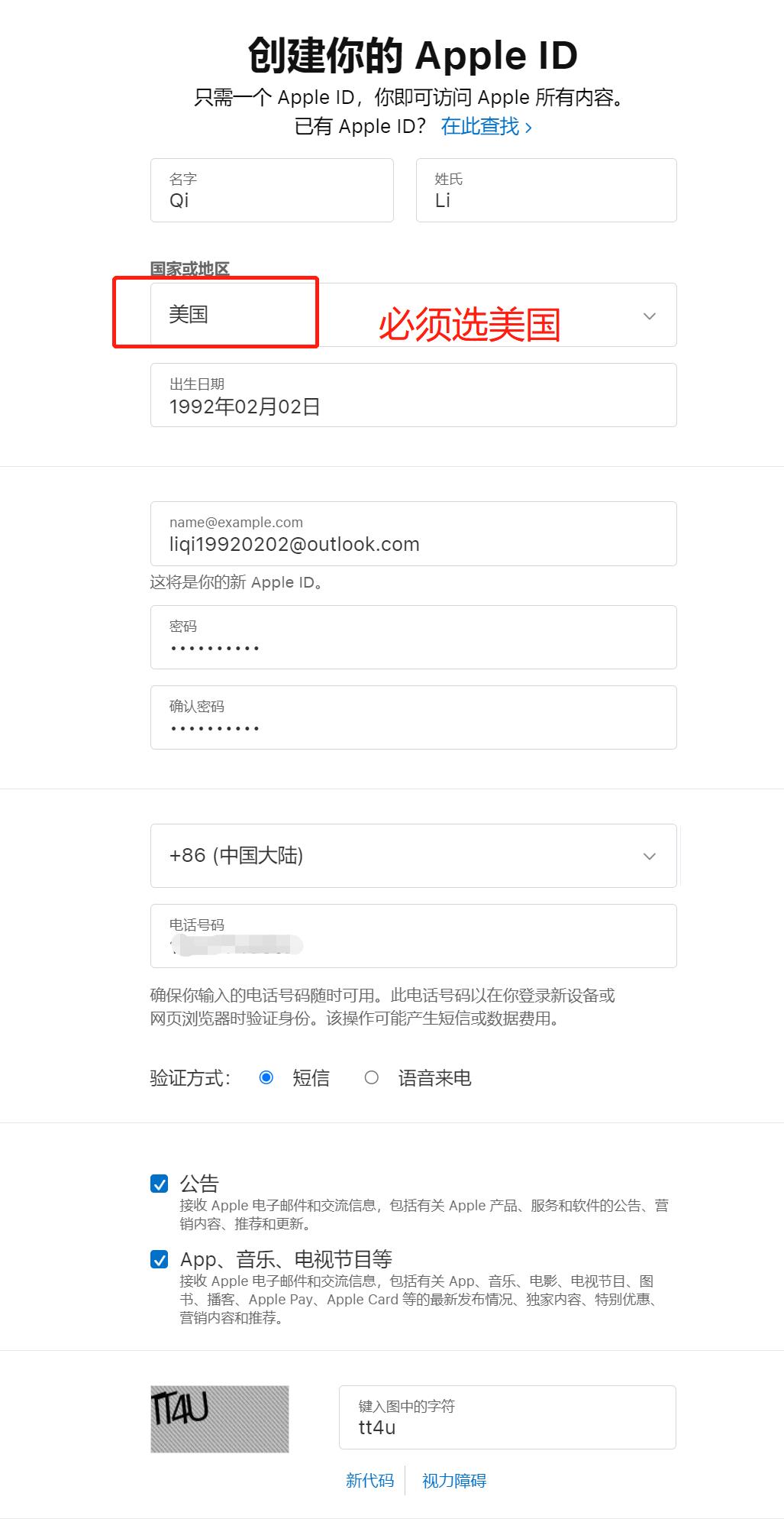
第二步:填写信息,国家必须选“美国”,出生日期必须选一个大于18周岁的日期,号码用国内的就行,输入验证码,点击“继续”

二手美版苹果怎么重新注册一个id,苹果id美国版注册教程

第三步:输入邮箱验证码,点“继续”,输入手机验证码,然后点“继续”

二手美版苹果怎么重新注册一个id,苹果id美国版注册教程

二手美版苹果怎么重新注册一个id,苹果id美国版注册教程

第四步:添加付款方式,输入Visa卡信息,然后“存储更改”(Visa卡获取方法:FOMEPay)

二手美版苹果怎么重新注册一个id,苹果id美国版注册教程

二手美版苹果怎么重新注册一个id,苹果id美国版注册教程

二手美版苹果怎么重新注册一个id,苹果id美国版注册教程

注册成功,绑卡成功!注册成功后,自己去App Store登录就可以*载下**App了那个很火的AI可以直接下有啥不懂可以问我,拜拜!