苹果iOS 14.7.1越狱工具更新说明
#ios越狱#Manticore #JAILBREAK 作为开源发布,这是一个非常棒的项目,Taurine 1.1.0发布,修复一些新的问题!

但是这并不是今天的重点!对A12以上移动设备的又一次 0 日攻击。这并不奇怪,因为我们将继续在最新的 iOS 14.7.1 上以 0 天漏洞跟踪受到攻击的威胁的设备。

其公开的“零点击”漏洞来绕过 iOS 安全保护并激进分子。“被黑的激进分子包括 Waad的三名成员、巴林*权人**中心的三名成员、两名巴林持不同见者和 Al Wefaq的一名成员。”

来自巴林大学的研究人员多伦多公民实验室的研究人员在今天发布的一份报告中表示,其中四个目标被其追踪为 LULU 并表明该信息是入侵。

而实验室将新的漏洞利用链称为“强制进入”。这也是一个零点击漏洞,这意味着它可以用来触发,只需向目标发送恶意消息,甚至无需单击链接或查看相关消息。

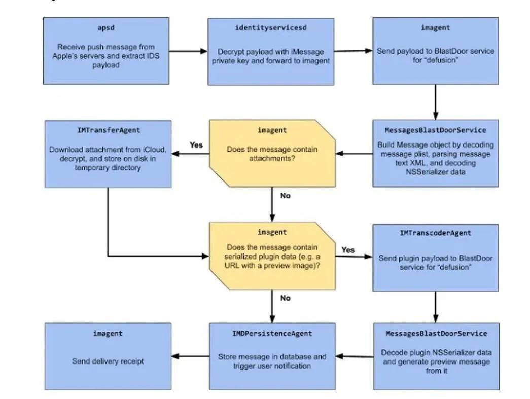
最新的披露意义重大,不仅是因为零点击攻击成功地针对最新版本的 iOS,而且还因为它绕过了苹果内置于 iOS 14.7中的名为BlastDoor的新软件安全功能入侵通过不受信任的数据。

通过该数检测,则据实验室表示,针对 iOS 14.4 和 14.6 版本部署FORCEDENTR作为专门设计用于绕过 BlastDoor 功能的零日漏洞使 IMTranscoderAgent 崩溃,以便从 Pegasus 感染服务器*载下**和呈现项目,完成越狱。

苹果ios越狱工具Taurine 1.1.0正式版来了
据近期CoolStar 开发者发布内测 Taurine 1.0.8 RC2 版本时,没过多久就更新跳过1.0.8 版本,直接发布上了1.1.0的版本。

据介绍,该Taurine 1.1.0越狱工具新版本更新了五项功能,具体内容包括有:
①添加了一个补丁来修复库存 iOS 中的启动循环问题
②将电池电量指示器添加到恢复 UI
③增加 AMFI 超时,以便在较旧/较慢的设备上减少 BSOD
④添加对自定义应用内主题的支持
⑤使用 Xcode 12.5.1 构建

不过!据了解,由于目前没有可用的企业证书,所以只能自签或者购买UDID定制签名。这里只提供未签名的IPA包。而该工具目前处于全网掉签情况,暂不提供在线安装。据悉!可能会延迟到下周进行修复,请小伙伴们耐心等候吧!『Taurine 1.1.0未签名包』:
『 https://fcydia.lanzoui.com/ta110 』

另外!你可以通过电脑爱思助手-工具箱-ipa签名-选择AppleID,导入签名安装。已越狱设备,可利用 ReProvision 一键导入签名安装,前提把之前 Taurine 删除。

可在「有趣工具箱」里面找到 ReProvision 选择“自动导入”。得到链接后,在Safari浏览器中打开,选择你的工具,安装即可,非常简单。

以上大致就这些内容了,话说!你们的ios14.7越狱了吗?文章底部留言评论,更多科技资讯内容,记得三连关注!