很多朋友们听到一些好听的音乐,就想着给自己的视频音频里面添加上,制作出自己想要的音乐效果,但是很多朋友们对此都不是很了解,不知道究竟怎么来添加,那么各位这个时候千万不要着急,可以跟随小编来这里看看几种简单的方法,能够帮助大家快速的上手来添加哦。

措施一:必剪
第一步:打开软件,先选择添加背景音乐的起始点。
第二步:来点击音频。
第三步:点击一个背景音乐进行*载下**并添加。
第四步:跟着就看到添加背景音乐,将背景音乐朝着右边拉伸,从而调整背景音乐的时长,这样便完成背景音乐的添加了。
措施二:彩虹办公
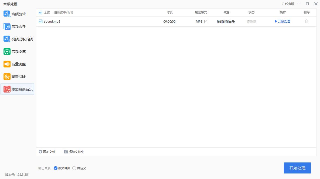
打开软件,在主页面上最左侧的位置找到音频处理并点击进入,在里面找出添加背景音乐(添加音频文件背景音乐)功能后再次点击进入,即可上手来添加了。

进来之后就直接点击蓝色的+号按钮来添加文件(点击添加音频文件或拖拽音频文件至此),一键将需要添加背景音乐的音频文件导入进来就行了。

添加完成之后,找到输入格式,点击下方按钮来选择自己需要的格式,接着找到设置,点击下方的设置背景音乐按钮,进入后选择自己准备好的背景音乐文件,然后设置输出目录,支持原文件夹和自定义,最后点击开始处理就OK了。

措施三:视频剪辑
打开软件,之后点击新建在素材中导入视频,并将它拖动至时间轴。
接着点击配乐可以看到它有很多的音乐素材可以直接使用,同样是拖动至时间轴使用,除了音乐以外它还有音效素材。
如果想要使用自己的音频做背景音乐,只需要在素材中导入该音频文件将它拖动至时间轴使用就可以了,(需要注意音频时长与视频保持一致哦),点击音频可以设置音量、*放播**速度等哦,设置好之后点击导出就完成了。
上方这三种方法都是小编精心准备的,可以帮助大家快速轻松的来处理,随便选择哪一种都行,但是小编更加推荐各位来使用第一种方法。