
作者 | 小林coding
来源 | 小林coding
责编 | 王晓曼

前言
网上许多博客针对增大 TCP 半连接队列和全连接队列的方式如下:
-
增大 TCP 半连接队列方式是增大 tcp_max_syn_backlog;
-
增大 TCP 全连接队列方式是增大 listen 函数中的 backlog;
这里先跟大家说下,上面的方式都是不准确的。
“你怎么知道不准确?”
很简单呀,因为我做了实验和看了 TCP 协议栈的内核源码,发现要增大这两个队列长度,不是简简单单增大某一个参数就可以的。
接下来,就会以实战+源码分析,带大家解密 TCP 半连接队列和全连接队列。
“源码分析,那不是劝退吗?我们搞 Java 的看不懂呀”
放心,本文的源码分析不会涉及很深的知识,因为都被我删减了,你只需要会条件判断语句 if、左移右移操作符、加减法等基本语法,就可以看懂。
另外,不仅有源码分析,还会介绍 Linux 排查半连接队列和全连接队列的命令。
“哦?似乎很有看头,那我姑且看一下吧!”

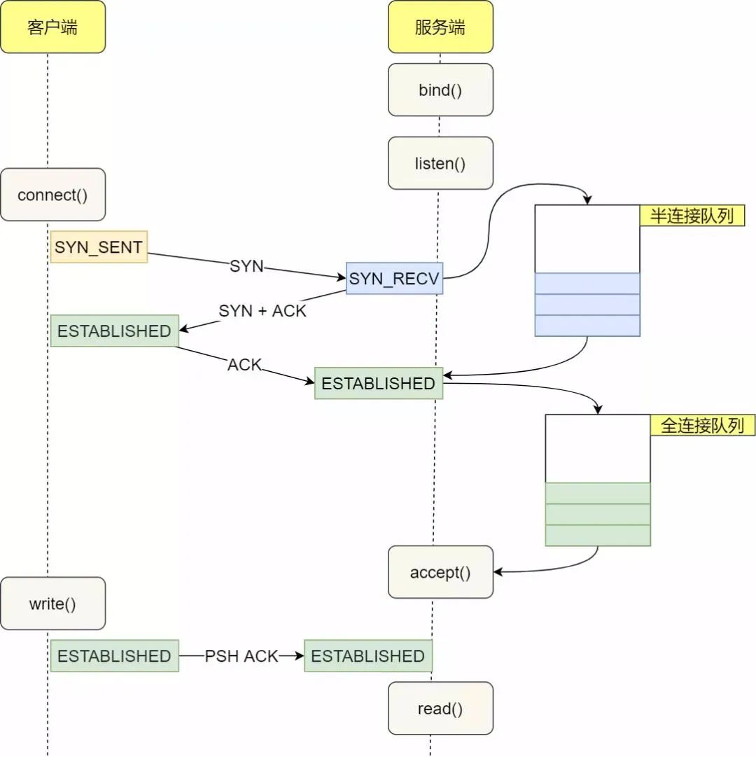
什么是 TCP 半连接队列和全连接队列?
在 TCP 三次握手的时候,Linux 内核会维护两个队列,分别是:
-
半连接队列,也称 SYN 队列;
-
全连接队列,也称 accepet 队列;
服务端收到客户端发起的 SYN 请求后,内核会把该连接存储到半连接队列,并向客户端响应 SYN+ACK,接着客户端会返回 ACK,服务端收到第三次握手的 ACK 后,内核会把连接从半连接队列移除,然后创建新的完全的连接,并将其添加到 accept 队列,等待进程调用 accept 函数时把连接取出来。

半连接队列与全连接队列
不管是半连接队列还是全连接队列,都有最大长度限制,超过限制时,内核会直接丢弃,或返回 RST 包。

实战 - TCP 全连接队列溢出
1、如何知道应用程序的 TCP 全连接队列大小?
在服务端可以使用 ss 命令,来查看 TCP 全连接队列的情况:
但需要注意的是 ss 命令获取的 Recv-Q/Send-Q 在「LISTEN 状态」和「非 LISTEN 状态」所表达的含义是不同的。从下面的内核代码可以看出区别:

在「LISTEN 状态」时,Recv-Q/Send-Q 表示的含义如下:
-
Recv-Q:当前全连接队列的大小,也就是当前已完成三次握手并等待服务端accept 的 TCP 连接个数;
-
Send-Q:当前全连接最大队列长度,上面的输出结果说明监听 8088 端口的 TCP 服务进程,最大全连接长度为 128;
在「非 LISTEN 状态」时,Recv-Q/Send-Q 表示的含义如下:
-
Recv-Q:已收到但未被应用进程读取的字节数;
-
Send-Q:已发送但未收到确认的字节数;
2、如何模拟 TCP 全连接队列溢出的场景?

测试环境
实验环境:
-
客户端和服务端都是 CentOs 6.5 ,Linux 内核版本 2.6.32
-
服务端 IP 192.168.3.200,客户端 IP 192.168.3.100
-
服务端是 Nginx 服务,端口为 8088
这里先介绍下 wrk 工具,它是一款简单的 HTTP 压测工具,它能够在单机多核 CPU 的条件下,使用系统自带的高性能 I/O 机制,通过多线程和事件模式,对目标机器产生大量的负载。
本次模拟实验就使用 wrk 工具来压力测试服务端,发起大量的请求,一起看看服务端 TCP 全连接队列满了会发生什么?有什么观察指标?
客户端执行 wrk 命令对服务端发起压力测试,并发 3 万个连接:

在服务端可以使用 ss 命令,来查看当前 TCP 全连接队列的情况:

其间共执行了两次 ss 命令,从上面的输出结果,可以发现当前 TCP 全连接队列上升到了 129 大小,超过了最大 TCP 全连接队列。
当超过了 TCP 最大全连接队列,服务端则会丢掉后续进来的 TCP 连接,丢掉的 TCP 连接的个数会被统计起来,我们可以使用 netstat -s 命令来查看:

上面看到的 41150 times ,表示全连接队列溢出的次数,注意这个是累计值。可以隔几秒钟执行下,如果这个数字一直在增加的话肯定全连接队列偶尔满了。
从上面的模拟结果,可以得知,当服务端并发处理大量请求时,如果 TCP 全连接队列过小,就容易溢出。发生 TCP 全连接队溢出的时候,后续的请求就会被丢弃,这样就会出现服务端请求数量上不去的现象。

全连接队列溢出
3、全连接队列满了,就只会丢弃连接吗?
实际上,丢弃连接只是 Linux 的默认行为,我们还可以选择向客户端发送 RST 复位报文,告诉客户端连接已经建立失败。

tcp_abort_on_overflow 共有两个值分别是 0 和 1,其分别表示:
-
0 :表示如果全连接队列满了,那么 server 扔掉 client 发过来的 ack ;
-
1 :表示如果全连接队列满了,那么 server 发送一个 reset 包给 client,表示废掉这个握手过程和这个连接;
如果要想知道客户端连接不上服务端,是不是服务端 TCP 全连接队列满的原因,那么可以把 tcp_abort_on_overflow 设置为 1,这时如果在客户端异常中可以看到很多 connection reset by peer 的错误,那么就可以证明是由于服务端 TCP 全连接队列溢出的问题。
通常情况下,应当把 tcp_abort_on_overflow 设置为 0,因为这样更有利于应对突发流量。
举个例子,当 TCP 全连接队列满导致服务器丢掉了 ACK,与此同时,客户端的连接状态却是 ESTABLISHED,进程就在建立好的连接上发送请求。只要服务器没有为请求回复 ACK,请求就会被多次重发。如果服务器上的进程只是短暂的繁忙造成 accept 队列满,那么当 TCP 全连接队列有空位时,再次接收到的请求报文由于含有 ACK,仍然会触发服务器端成功建立连接。
所以,tcp_abort_on_overflow 设为 0 可以提高连接建立的成功率,只有你非常肯定 TCP 全连接队列会长期溢出时,才能设置为 1 以尽快通知客户端。
4、如何增大 TCP 全连接队列呢?
是的,当发现 TCP 全连接队列发生溢出的时候,我们就需要增大该队列的大小,以便可以应对客户端大量的请求。
TCP 全连接队列足最大值取决于 somaxconn 和 backlog 之间的最小值,也就是 min(somaxconn, backlog)。从下面的 Linux 内核代码可以得知:
-
somaxconn 是 Linux 内核的参数,默认值是 128,可以通过/proc/sys/net/core/somaxconn 来设置其值;
-
backlog 是 listen(int sockfd, int backlog) 函数中的 backlog 大小,Nginx 默认值是 511,可以通过修改配置文件设置其长度;
前面模拟测试中,我的测试环境:
-
somaxconn 是默认值 128;
-
Nginx 的 backlog 是默认值 511
所以测试环境的 TCP 全连接队列最大值为 min(128, 511),也就是 128,可以执行ss 命令查看:

现在我们重新压测,把 TCP 全连接队列搞大,把 somaxconn 设置成 5000:

接着把 Nginx 的 backlog 也同样设置成 5000:

最后要重启 Nginx 服务,因为只有重新调用 listen 函数, TCP 全连接队列才会重新初始化。
重启完后 Nginx 服务后,服务端执行 ss 命令,查看 TCP 全连接队列大小:

从执行结果,可以发现 TCP 全连接最大值为 5000。
5、增大 TCP 全连接队列后,继续压测
客户端同样以 3 万个连接并发发送请求给服务端:
服务端执行 ss 命令,查看 TCP 全连接队列使用情况:

从上面的执行结果,可以发现全连接队列使用增长的很快,但是一直都没有超过最大值,所以就不会溢出,那么 netstat -s 就不会有 TCP 全连接队列溢出个数的显示:

说明 TCP 全连接队列最大值从 128 增大到 5000 后,服务端抗住了 3 万连接并发请求,也没有发生全连接队列溢出的现象了。
如果持续不断地有连接因为 TCP 全连接队列溢出被丢弃,就应该调大 backlog 以及 somaxconn 参数。

实战 - TCP 半连接队列溢出
1、如何查看 TCP 半连接队列长度?
很遗憾,TCP 半连接队列长度的长度,没有像全连接队列那样可以用 ss 命令查看。
但是我们可以抓住 TCP 半连接的特点,就是服务端处于 SYN_RECV 状态的 TCP 连接,就是在 TCP 半连接队列。
于是,我们可以使用如下命令计算当前 TCP 半连接队列长度:

2、如何模拟 TCP 半连接队列溢出场景?
模拟 TCP 半连接溢出场景不难,实际上就是对服务端一直发送 TCP SYN 包,但是不回第三次握手 ACK,这样就会使得服务端有大量的处于 SYN_RECV 状态的 TCP 连接。
这其实也就是所谓的 SYN 洪泛、SYN 攻击、DDos 攻击。

测试环境
实验环境:
-
客户端和服务端都是 CentOs 6.5 ,Linux 内核版本 2.6.32
-
服务端 IP 192.168.3.200,客户端 IP 192.168.3.100
-
服务端是 Nginx 服务,端口为 8088
注意:本次模拟实验是没有开启 tcp_syncookies,关于 tcp_syncookies 的作用,后续会说明。
本次实验使用 hping3 工具模拟 SYN 攻击:

当服务端受到 SYN 攻击后,连接服务端 ssh 就会断开了,无法再连上。只能在服务端主机上执行查看当前 TCP 半连接队列大小:

同时,还可以通过 netstat -s 观察半连接队列溢出的情况:

上面输出的数值是累计值,表示共有多少个 TCP 连接因为半连接队列溢出而被丢弃。隔几秒执行几次,如果有上升的趋势,说明当前存在半连接队列溢出的现象。3、大部分人都说 tcp_max_syn_backlog 是指定半连接队列的大小,是真的吗?
很遗憾,半连接队列的大小并不单单只跟 tcp_max_syn_backlog 有关系。
上面模拟 SYN 攻击场景时,服务端的 tcp_max_syn_backlog 的默认值如下:

但是在测试的时候发现,服务端最多只有 256 个半连接队列,而不是 512,所以半连接队列的最大长度不一定由 tcp_max_syn_backlog 值决定的。4、走进 Linux 内核的源码,来分析 TCP 半连接队列的最大值是如何决定的。
TCP 第一次握手(收到 SYN 包)的 Linux 内核代码如下,其中缩减了大量的代码,只需要重点关注 TCP 半连接队列溢出的处理逻辑:

从源码中,我可以得出共有三个条件因队列长度的关系而被丢弃的:
-
如果半连接队列满了,并且没有开启 tcp_syncookies,则会丢弃;
-
若全连接队列满了,且没有重传 SYN+ACK 包的连接请求多于 1 个,则会丢弃;
-
如果没有开启 tcp_syncookies,并且 max_syn_backlog 减去 当前半连接队列长度小于 (max_syn_backlog >> 2),则会丢弃;
关于 tcp_syncookies 的设置,后面在详细说明,可以先给大家说一下,开启 tcp_syncookies 是缓解 SYN 攻击其中一个手段。
接下来,我们继续跟一下检测半连接队列是否满的函数 inet_csk_reqsk_queue_is_full 和 检测全连接队列是否满的函数 sk_acceptq_is_full :

从上面源码,可以得知:
-
全连接队列的最大值是 sk_max_ack_backlog 变量,sk_max_ack_backlog 实际上是在 listen 源码里指定的,也就是 min(somaxconn, backlog);
-
半连接队列的最大值是 max_qlen_log 变量,max_qlen_log 是在哪指定的呢?现在暂时还不知道,我们继续跟进;
我们继续跟进代码,看一下是哪里初始化了半连接队列的最大值 max_qlen_log:

从上面的代码中,我们可以算出 max_qlen_log 是 8,于是代入到 检测半连接队列是否满的函数 reqsk_queue_is_full :

也就是 qlen >> 8 什么时候为 1 就代表半连接队列满了。这计算并不难,很明显是当 qlen 为 256 时,256 >> 8 = 1。
至此,总算知道为什么上面模拟测试 SYN 攻击的时候,服务端处于 SYN_RECV 连接最大只有 256 个。
可见,半连接队列最大值不是单单由 max_syn_backlog 决定,还跟 somaxconn 和 backlog 有关系。
在 Linux 2.6.32 内核版本,它们之间的关系,总体可以概况为:
-
当 max_syn_backlog > min(somaxconn, backlog) 时, 半连接队列最大值 max_qlen_log = min(somaxconn, backlog) * 2;
-
当 max_syn_backlog < min(somaxconn, backlog) 时, 半连接队列最大值 max_qlen_log = max_syn_backlog * 2;
5、半连接队列最大值 max_qlen_log 就表示服务端处于 SYN_REVC 状态的最大个数吗?
依然很遗憾,并不是。
max_qlen_log 是理论半连接队列最大值,并不一定代表服务端处于 SYN_REVC 状态的最大个数。
在前面我们在分析 TCP 第一次握手(收到 SYN 包)时会被丢弃的三种条件:
-
如果半连接队列满了,并且没有开启 tcp_syncookies,则会丢弃;
-
若全连接队列满了,且没有重传 SYN+ACK 包的连接请求多于 1 个,则会丢弃;
-
如果没有开启 tcp_syncookies,并且 max_syn_backlog 减去 当前半连接队列长度小于 (max_syn_backlog >> 2),则会丢弃;
假设条件1当前半连接队列的长度 「没有超过」理论的半连接队列最大值 max_qlen_log,那么如果条件 3 成立,则依然会丢弃 SYN 包,也就会使得服务端处于 SYN_REVC 状态的最大个数不会是理论值 max_qlen_log。
似乎很难理解,我们继续接着做实验,实验见真知。
服务端环境如下:

配置完后,服务端要重启 Nginx,因为全连接队列最大和半连接队列最大值是在 listen 函数初始化。
根据前面的源码分析,我们可以计算出半连接队列 max_qlen_log 的最大值为 256:

客户端执行 hping3 发起 SYN 攻击:

服务端执行如下命令,查看处于 SYN_RECV 状态的最大个数:

可以发现,服务端处于 SYN_RECV 状态的最大个数并不是 max_qlen_log 变量的值。
这就是前面所说的原因:如果当前半连接队列的长度 「没有超过」理论半连接队列最大值 max_qlen_log,那么如果条件 3 成立,则依然会丢弃 SYN 包,也就会使得服务端处于 SYN_REVC 状态的最大个数不会是理论值 max_qlen_log。
我们来分析一波条件 3 :

从上面的分析,可以得知如果触发「当前半连接队列长度 > 192」条件,TCP 第一次握手的 SYN 包是会被丢弃的。
在前面我们测试的结果,服务端处于 SYN_RECV 状态的最大个数是 193,正好是触发了条件 3,所以处于 SYN_RECV 状态的个数还没到「理论半连接队列最大值 256」,就已经把 SYN 包丢弃了。
所以,服务端处于 SYN_RECV 状态的最大个数分为如下两种情况:
-
如果「当前半连接队列」没超过「理论半连接队列最大值」,但是超过 max_syn_backlog - (max_syn_backlog >> 2),那么处于 SYN_RECV 状态的最大个数就是 max_syn_backlog - (max_syn_backlog >> 2);
-
如果「当前半连接队列」超过「理论半连接队列最大值」,那么处于 SYN_RECV 状态的最大个数就是「理论半连接队列最大值」;
6、每个 Linux 内核版本「理论」半连接最大值计算方式会不同。
在上面我们是针对 Linux 2.6.32 版本分析的「理论」半连接最大值的算法,可能每个版本有些不同。
比如在 Linux 5.0.0 的时候,「理论」半连接最大值就是全连接队列最大值,但依然还是有队列溢出的三个条件:

7、如果 SYN 半连接队列已满,只能丢弃连接吗?并不是这样,开启 syncookies 功能就可以在不使用 SYN 半连接队列的情况下成功建立连接,在前面我们源码分析也可以看到这点,当开启了 syncookies 功能就不会丢弃连接。
syncookies 是这么做的:服务器根据当前状态计算出一个值,放在己方发出的 SYN+ACK 报文中发出,当客户端返回 ACK 报文时,取出该值验证,如果合法,就认为连接建立成功,如下图所示。

开启 syncookies 功能
syncookies 参数主要有以下三个值:
-
0 值,表示关闭该功能;
-
1 值,表示仅当 SYN 半连接队列放不下时,再启用它;
-
2 值,表示无条件开启功能;
那么在应对 SYN 攻击时,只需要设置为 1 即可:

8、如何防御 SYN 攻击?
这里给出几种防御 SYN 攻击的方法:
-
增大半连接队列;
-
开启 tcp_syncookies 功能;
-
减少 SYN+ACK 重传次数。
(1)方式一:增大半连接队列在前面源码和实验中,得知要想增大半连接队列,我们得知不能只单纯增大 tcp_max_syn_backlog 的值,还需一同增大 somaxconn 和 backlog,也就是增大全连接队列。否则,只单纯增大 tcp_max_syn_backlog 是无效的。
增大 tcp_max_syn_backlog 和 somaxconn 的方法是修改 Linux 内核参数:

增大 backlog 的方式,每个 Web 服务都不同,比如 Nginx 增大 backlog 的方法如下:

最后,改变了如上这些参数后,要重启 Nginx 服务,因为半连接队列和全连接队列都是在 listen 初始化的。
(2)方式二:开启 tcp_syncookies 功能
开启 tcp_syncookies 功能的方式也很简单,修改 Linux 内核参数:
(3)方式三:减少 SYN+ACK 重传次数
当服务端受到 SYN 攻击时,就会有大量处于 SYN_REVC 状态的 TCP 连接,处于这个状态的 TCP 会重传 SYN+ACK ,当重传超过次数达到上限后,就会断开连接。
那么针对 SYN 攻击的场景,我们可以减少 SYN+ACK 的重传次数,以加快处于 SYN_REVC 状态的 TCP 连接断开。

参考:
[1] 系统性能调优必知必会.陶辉.极客时间.
[2] https://blog.cloudflare.com/syn-packet-handling-in-the-wild
☞20 位行业专家共话选型经验,CSDN「选型智囊团高端研讨会」圆满落幕!
☞马化腾朋友圈晒微信支付分:835;爱奇艺回应用户隐私话题;Firefox 77.0 发布| 极客头条
☞马云曾卖鲜花,柳传志卖冰箱!摆摊吧,程序员!
☞韩版马化腾:在大财阀围堵下仍白手起家的凤凰男,抢滩加密交易平台、公链赛道
☞一个神秘URL酿大祸,差点让我背锅!
☞Uber 前无人驾驶工程师告诉你,国内无人驾驶之路还要走多久?