前言
数据库课程是需要做些相关知识点的数据库实验报告的,三桥君根据自己所学所做的数据库实验,特地重新整理成教程。这些教程一共有6份,收录到《数据库实验》系列了。
一、 实验目的
掌握数据库设计基本方法及数据库设计工具。
二、 实验内容
掌握数据库设计基本步骤,包括数据库概念结构设计、逻辑结构设计、物理结构设计,数据库模式SQL语句生成。能够使用数据库设计工具进行数据库设计。
三、 实验数据
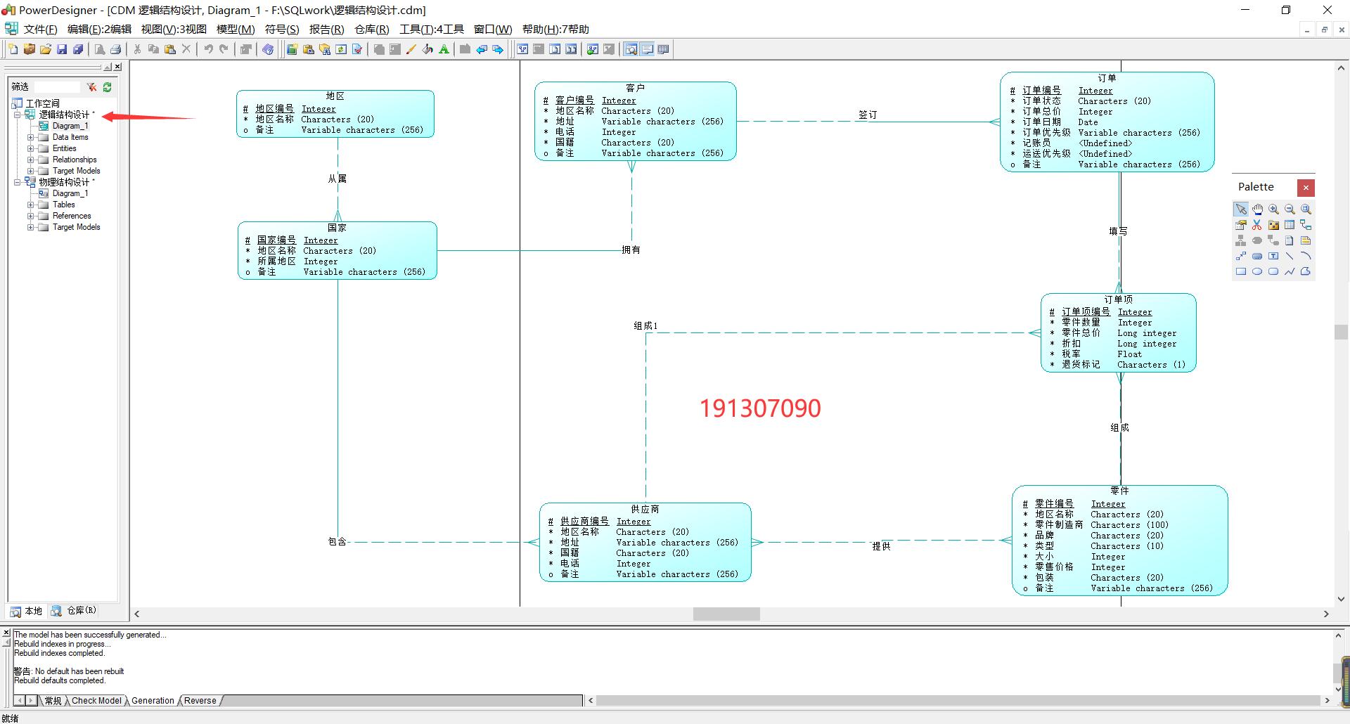
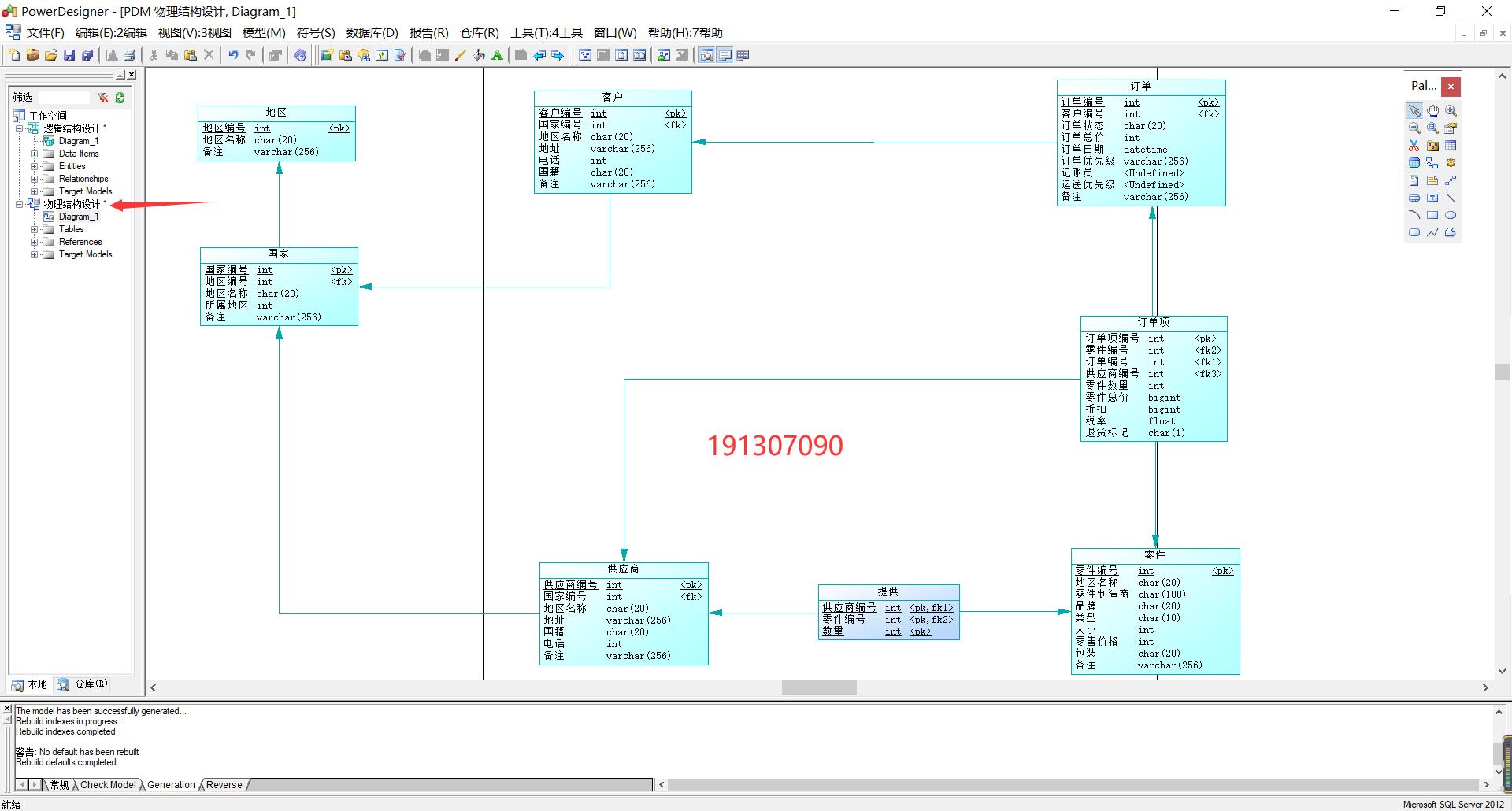
设计一个采购、销售和客户管理应用数据库。其中,一个供应商可以供应多种零件,一种零件也可以有多个供应商。一个客户订单可以订购多种供应商供应的零件。客户和供应商都分属不同的国家,而国家按世界五大洲八大洋划分地区。请利用 PowerDesigner数据库设计工具设计该数据库。
PowerDesigner破解软件和中文包可以到公众号【三桥君】回复【PD】领取。
四、实验结果
(一)概念结构设计

(二)逻辑结构设计

(三)物理结构设计

(四)数据库模式SQL语句生成

结构设计的源码和供应管理系统的数据库源码可以到公众号【三桥君】回复【数据库实验四】领取。