习惯使用电脑的小伙伴想知道如何更便捷地剪辑视频,有些软件操作起来比较复杂,不适用于新手,今天为大家推荐几个好用的软件,感兴趣的话就不要错过本期教程了!
一、彩虹办公中心
使用彩虹办公中心剪辑视频的步骤如下:
搜索并进入彩虹办公中心的官网,*载下**安装该软件。
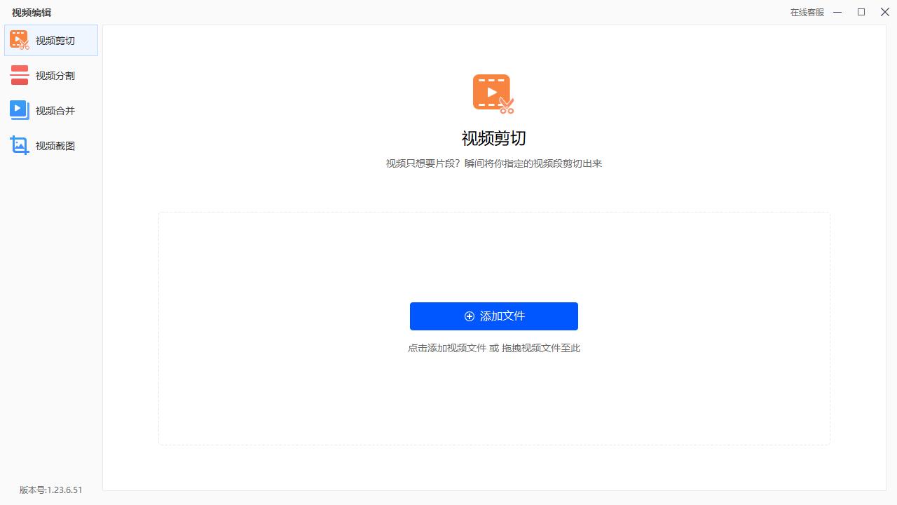
安装完成后,打开软件,并在左边找到“视频处理”功能。
在“视频处理”功能里,选择“视频剪切”。

点击“视频剪切”后,将需要剪辑的视频文件添加或者拖拽至中心区域。

点击“剪切设置”,通过拖拽时间栏选择需要剪辑的视频片段,并可以截取多个视频片段,完成后点击“保存”。
选择裁剪视频内容的输出格式及输出目录,点击“开始处理”即可,软件会自动剪辑用户们需要的视频内容。

二、剪映

剪映依托于抖音短视频平台,面向普通用户,涵盖了自媒体创作者、剪辑师、广告销售从业者、中小企业主等各类人群。剪映具有全面的剪辑功能,支持变速,提供多样的滤镜和美颜效果,并且拥有丰富的曲库资源。用户可以在App中对视频进行各种方式的编辑,包括切割、变速、倒放、转场、变声,以及增加贴纸、滤镜、字幕等功能。

三、PR

是一款易学、高效、精确的视频剪辑软件。它广泛应用于广告制作和电视节目制作中,具有较好的兼容性,可以与Adobe公司推出的其他软件相互协作。PR的主要功能包括引用与合成、过渡效果、滤镜效果、叠加叠印、作品输出等。用户可以通过PR完成视频的剪辑处理,直接通过其强大的输出功能,将作品渲染导出。

以上就是为您讲解到的几个软件,大家可以根据需求选择*载下**。