怎么把m4r转换成mp3?m4r是一种音频格式文件,与其它音频文件不同的是它是手机iphone铃声专用的音频格式,也就是如果你使用的是安卓手机,那么有一些m4r音频文件是打不开的,为此小编将为大家整理几种m4r转换mp3的方法,操作难度不高,只要跟着步骤操作就好,欢迎大家前来查看学习!

方法一:彩虹办公
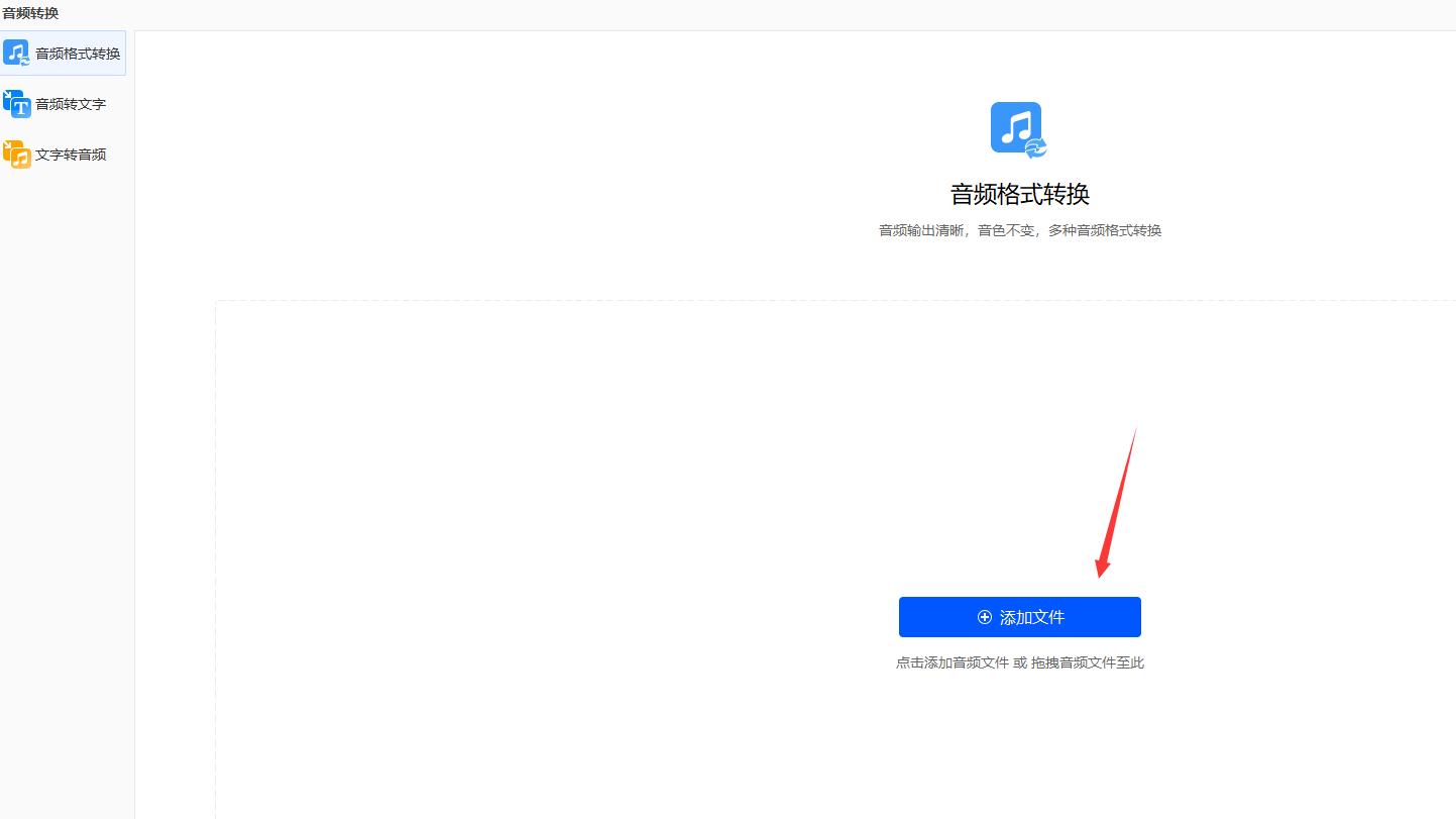
1、打开软件,找到并单击【音频处理】-【音频格式转换】功能,随后进入格式转换的操作界面;

2、点击“添加文件”按钮,在电脑上选择需要转换的m4r音频文件上传到软件中。

3、将输出格式为“MP3”,分辨率为“同原文件”最后点击“开始处理”按钮即可。

方法二:在线aconvertio转换
1、使用浏览器搜索并进入aconvertio网站,然后点击“选择文件”,将m4r文件上传;

2、文件上传完之后,先把将目标格式更改为“mp3”,然后设置文件的保存位置,最后点击右下角的“转换”,并将转换后的文件*载下**即可;

方法三:蒲公英M4R格式转换器
1、*载下**并安装软件,打开后点击左上角的“添加”,导入需要转换的音频文件,导入多个文件可以批量转换;

2、选择格式以后弹出输出质量设置界面,可以设置视频分辨率,设置音频比特率,全部设置完之后点击“开始”按钮就可以了;

上面小编就“怎么把m4r转换成mp3?”的方法给大家做了一个总结,有需要转换音乐格式的小伙伴一定要去试一试,希望这篇文章能帮助到大家!