你好,这里是网络技术联盟站。
网络嗅探器在日常工作中经常使用,通常情况下,我们叫做“ 抓包工具 ”,不管是软件开发、还是网络工程师,抓包解决一些问题已经称为最正常不过的操作。
那么你知道有哪些抓包工具吗?你最常用的是哪款?今天瑞哥给大家安利几款常用的抓包工具,让我们直接开始!
1、Wireshark
Wireshark 是一个免费的开源抓包工具,可以实时分析 Windows、Mac、Unix 和 Linux 系统的网络流量,可以捕获通过网络接口(例如以太网、LAN 或 SDR)的数据包,可以拦截网络流量进行分析处理。
Wireshark提供了一系列不同的显示过滤器,可以将每个捕获的数据包转换为可读格式,这样的话可以方便用户进行分析,从而解决问题。

Wireshark 特点
- 支持实时捕获和离线分析
- 跨平台使用,可以在在 Linux、Windows、OS X 和 FreeBSD运行
- 支持协议多
- 支持读/写许多不同的捕获文件格式
- 开源免费,使用成本低
Wireshark *载下**地址
https://www.wireshark.org/

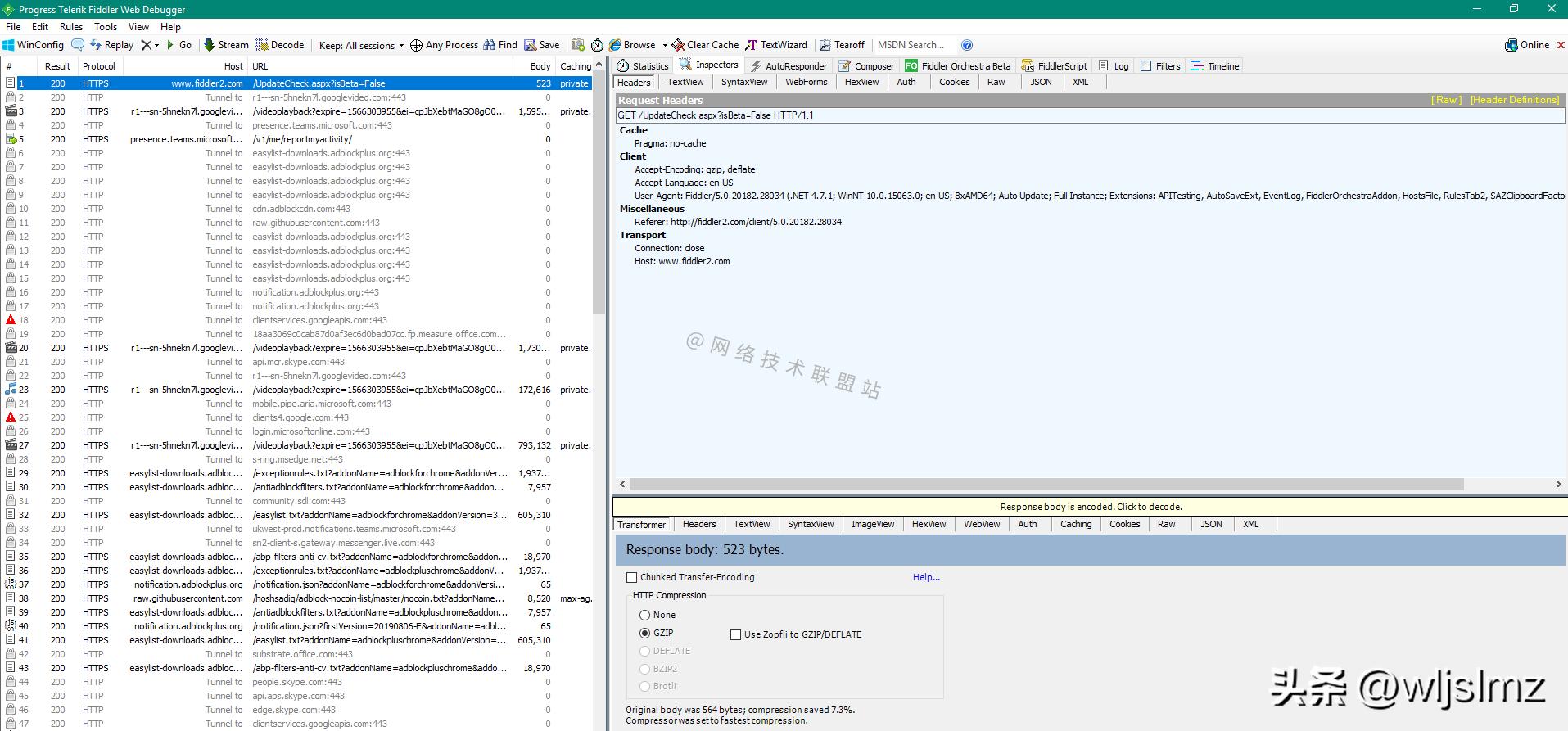
2、Fiddler
Fiddler是一款针对HTTP(S)的免费抓包工具,适用于任何浏览器,开发人员使用的比较多,可以记录客户端计算机和服务器之间的所有 HTTP(s) 流量,可用于性能测试、会话操作、安全测试,甚至可以用作反向代理,同时还可以进行分析手机、平板电脑、物联网设备之间的流量。
Fiddler 仅在您运行时才开始捕获流量,默认情况下,它在本地机器 (127.0.0.1) 端口8888上运行,可以从Tools > Options更改默认端口。

Fiddler 特点
- 支持 HTTP 会话压缩,极大地减少客户端和服务器之间的字节传输
- 支持重复、编辑请求
- 对 cookie、标头和缓存的可见性
- 支持解密 HTTPS 流量
Fiddler *载下**地址
https://www.telerik.com/download/fiddler

3、Tcpdump
Tcpdump是一个功能最强大且使用最广泛的 命令行 抓包工具,用于捕获或过滤通过网络在特定接口上接收或传输的TCP/IP数据包,Tcpdump在大多数基于Linux/Unix 的操作系统下都可用,可以将捕获的数据包保存在文件中以供将来分析,文件格式为 pcap 。

Tcpdump使用非常简单,下面介绍几个常用的命令:
- 从特定接口抓包: tcpdump -i eth0
- 从特定接口抓指定数量的包: tcpdump -c 10 -i eth0
- 抓某个端口的包: tcpdump -i eth0 port 80
- 从源IP抓包: tcpdump -i eth0 dst 172.16.3.1
- 从目的IP抓包: tcpdump -i eth0 src 172.16.3.1
- 抓包并保存在指定文件中: tcpdump -w wljslmz.pcap -i eth0
- 读取抓包文件: tcpdump -r wljslmz.pcap
Tcpdump 特点
- ⭐tcpdump 是一个命令行工具,对于网络和协议级别的故障排除非常方便,无需GUI
- 可以支持保存为pcap 文件,支持离线分析
Tcpdump 官网地址
https://www.tcpdump.org/

4、Solarwinds带宽分析器
Solarwinds带宽分析器包含两部分:
- Network Performance Monitor:处理各种规模网络的故障、可用性和性能监控,监控显示网络设备的响应时间、可用性和性能,并通过开箱即用的仪表板、警报和报告检测、诊断和解决性能问题。
- Netflow Traffic Analyzer:使用流技术来分析网络带宽性能和流量模式。

Solarwinds带宽分析器为商业软件,支持30天免费试用。
Solarwinds带宽分析器功能
- 跟踪路由器、交换机和其他支持 SNMP 的设备的响应时间、可用性和正常运行时间;
- 分析和监控网络带宽性能和流量模式;
- 识别带宽占用并查看哪些应用程序使用的带宽最多;
- 通过动态交互式地图以图形方式实时显示网络性能指标。
Solarwinds带宽分析器*载下**地址
https://www.solarwinds.com/network-bandwidth-analyzer-pack/registration?program=856&c=70150000000PahF&CMP=BIZ-TAD-NMS-BW_MON_DOWNLOADS-NBAP-DL-HMPG

5、Free Network Analyzer
Free Network Analyzer 是一款出色的免费网络监控软件,可以分析计算机的有线或无线连接,可以捕获、过滤和显示所有流量数据并解码网络数据包原始数据。

Free Network Analyzer 特点
- 支持特定协议过滤数据
- 支持使用正则表达式进行过滤
- 从第三方协议分析器导入
- 免费使用
Free Network Analyzer *载下**地址
https://freenetworkanalyzer.com/

6、NAST
NAST英文全称:Network Analyzer Sniffer Tool,是一个基于 ncurses 的工具,适用于无 GUI 的 UNIX 服务器,可以在正常模式或混杂模式下嗅探网络接口上的数据包并记录它。

NAST 特点
- 小巧、占用资源少
- 支持重置已建立的连接
- 支持混杂模式
NAST *载下**地址
https://sourceforge.net/projects/nast.berlios/

7、Kismet
Kismet非常强大,它不仅仅是个网络嗅探器,还可以分析隐藏网络或未广播 SSID 的流量,适用于无线流量和无线设备的抓包,可用于 *NIX、Windows Under Cygwin 和 OSX 环境。

Kismet 特点
- 跨平台,适用于Linux、Mac 和 OpenBSD
- 支持实时数据包捕获
- 免费使用
- 支持扫描蓝牙信号以及 Wifi 之外的其他无线协议
Kismet*载下**地址
https://www.kismetwireless.net/

8、EtherApe
EtherApe具有许多与 WireShark 相同的功能,也是开源免费的,具有链路层、IP 和 TCP 模式,以图形方式显示网络活动。主机和链接的大小随流量而变化,图形化界面更加好看,但是它仅适用于 Linux、Unix 和 MacOS,不适用于Windows系统。

EtherApe 特点
- 可视化界面比较炫酷
- 开源免费
- 功能强大
### EtherApe *载下**地址
https://etherape.sourceforge.io/

9、NetworkMiner
NetworkMiner 是适用于 Windows 的抓包工具,由总部位于瑞典的小公司 Netresec 开发和支持,有免费版和收费版。
NetworkMiner可以抓取实时流量,也可以分析以前捕获的以pcap 格式保存的流量的内容,这点和wireshark优点类似。

NetworkMiner 特点
- 支持重建 FTP、SMB、HTTP 和 TFTP 数据流
- 支持解析 libcap 文件或对网络流量进行实时数据包捕获
NetworkMiner *载下**地址
https://www.netresec.com/?page=Networkminer

10、WinDump
WinDump 是 tcpdump 的 Windows 版本,可用于根据各种复杂规则监视、诊断和保存到磁盘网络流量,可以通过命令行、PowerShell 或远程 shell 运行。

WinDump 特点
几乎和tcpdump功能差不多,你就将其想象成linux上的tcpdump。
WinDump*载下**地址
https://www.winpcap.org/windump/

其他抓包工具
其实还有很多其他的抓包工具,这里就不一一详细说明了,我来列举一下,大家感兴趣的可以去逐个了解:
- Omnipeek
- Colasoft Capsa
- Steel Central Packet Analyzer
- KisMAC
- PRTG Network Monitor
- Packet Capture
等等。
总结
抓包工具非常多,本文着重介绍了10个,最后还列举了其他常用的,不知道你一直用的抓包工具是哪个?欢迎在评论区告诉我,希望本文对您有所帮助,最后感谢您的阅读,如果觉得文章对您有帮助,别忘了点赞、收藏⭐哦!有任何问题,欢迎在下方评论区与我讨论!!!