你好呀,我是why。
刚刚过去的周末你干啥了,是卷起来了,还是躺平了?
我其实是想躺平的,但是无意间发现一个学习的网站,居然被这个网站吸引了,然后就跟着网站卷起来了。
真是一个非常不错的网站,好东西,要大家分享,于是我决定“曝光”一下。
介绍这个网站之前,我先问你一个问题:
Arthas 这个 Java 程序诊断工具,你知道吧?
我相信绝大部分同学都是知道的,但是也有很大一部分同学仅仅是在“纸上谈兵”的阶段而已。
没有自己实际操作过。
为什么呢?
我猜你刚刚知道 Arthas 的时候,肯定是被它各种炫酷的操作、页面给吸引到了。
心想:卧槽,这么 6?

兴致勃勃的准备实操一把,结果一看:需要自己搞个 Demo ,把 Demo 扔到服务器上运行起来,然后在服务器上安装 Arthas,才能分析。
这一套操作对于大部分人来说是没有啥问题的。
但是还是有相当大的一部分同学,都没有一个属于自己的服务器。
巧妇也是难为无米之炊的呀。
第一步就被卡的死死的。
有心实操,奈何条件有限。
于是这事就被搁浅了,放着放着,由于自己没有实操过,关于 Arthas 的各种骚操作也就忘的差不多了。
没有一个趁手的 Demo,没有服务器,没有一个安装好环境的服务器。
这种问题经常出现,也算是学习中遇到的“最后一公里”的问题。
我碰到的这个网站,就是为了解决“最后一公里”这一问题的。
也许它还不够完善,但是至少在 Arthas 上的支持已经是属于无可挑剔了,真正的手摸手教学。
铺垫了这么多,那么网站是啥呢?
就是下面这个网站:
https://start.aliyun.com/

知行动手实验室,是阿里旗下的阿里云弄出来的云原生开源技术体验平台。
它自带运行环境。
使用者只需要关心教程内容本身,无需为繁琐的运行环境准备工作浪费时间。所有实验都在一个事先准备好运行环境的容器中运行。
它具有沉浸式学习体验。
集交互式文档、终端、编辑器三个窗口于一个浏览器页面,无需在多个窗口来回复制粘贴。
它可以一键自动执行命令、代码自动修改。
文档实时可交互,通过鼠标点击即可一键自动执行命令、代码自动修改等操作;也可以选择在终端、编辑器内手动输入查看效果。
我知道,这里的画风看起来很像是一个广告。
但是我发誓,我真的是自来水,真心推荐。

要动手,多动手
知行动手实验室,看这个名字就知道强调的是“行知合一”,是“动手”。
我曾经看到过阿里的一篇名叫《我看技术人的成长路径》的文章。
文章里面提出了一个 721 原创:
70% 做中学,20% 向他人学习,10% 自学
但是实际情况呢,我们不得不承认,大家自学占据了相当大的比重。
而大家自学的时候都有一个通病就是:只看、只想,基本不动手。
关于动手,我印象最深的就是我看这本书的时候:

我记得看这本书的时候,是我刚刚毕业一年多的时候。
当时觉得技术书还挺贵的,还是和同事一起合买的,一人出一半的钱,书放在办公室大家一起看看。
我那个时候一有时间就去翻翻这书。
第一次看的时候感觉:哇塞,这真是一本好书啊。里面全是我不知道的知识点。
但是看完之后,没隔多久,遇到一个问题然后想了半天:呃,这个问题书上好像讲过啊,怎么就想不起来了呢?
于是我就问同事:你是怎么看这个书的呀?我前段时间把书每一页都翻完了,但是现在好多东西都想不起来了。
他告诉我:首先得多看,书中的信息量对你来说还是太大了,看一遍吸收不完全是很正常的。还有,书里面的这么多动手操作的实例,你跟着敲了没?我都操作了一遍,遇到了各种各样的坑。印象自然而然的就深刻了一点。
可谓是一语点醒梦中人,我确实是没有实操过。
不仅没有实操过,甚至一看到实操部分的具体命令,我都是几眼就瞟完了,因为我觉得这部分不重要。
后来我又看了一遍,看这遍的时候,我搞了几个服务器,就跟着书上,把上面的命令都敲了一遍。
进度慢了很多很多,但是吸收的东西也多了很多很多。
过去这么几年了,时至今日,我都记得周末的时候我跑到公司去翻这本书的场景。我都记得我跟着书上搭建集群的时候遇到的各种各样奇奇怪怪的问题。我都记得那 16384 个槽,还有那我怎么也运行不起来的 redis-trib.rb。
我都记得几年以后的一次,面试官问我:你了解 Redis 的集群吗,你自己搭过集群吗?
我当然记得了,毕竟之前那个只有一年经验的小伙子硬着头皮搭集群的时候,心态都被搞崩过数次。

还有近段时间断断续续在看的《MySQL实战45讲》、《MySQL是怎样运行的》、《高性能MySQL》。
里面其实都有大量的实例,特别是 45 讲,好东西呀,老师全是基于案例去讲的。
我看的时候也看的很慢,反正不管懂不懂,先动手开几个窗口,然后把实验的 SQL 准备好,跟着老师一步步的来。
总之,就是要动手。动手,才是学习新技术的不二法门。
做中学,就是动手去做,边做边学。
但是动手的时候大多数时间都是在环境的准备上,导致效率稍微有了那么一点点的低下。
而这个网站,就在部分项目上,解决了这个问题。
知行动手实验室
回到知行动手实验室,带大家一起逛一下这个网站。

说真的,目前这个网站的东西不算特别多,也就是花费了我一个周末的时间研究了一圈。
主要是里面还有一些我不太了解的开源项目,去了解了一下,开拓了一下眼界。
主打的都是阿里生态下的一些技术栈,目前一共有 16 个教程:


可以看到,首先映入眼帘的就是 Arthas 这个诊断工具,毕竟是阿里的亲儿子中比较有出息的一个嘛。
全力推广,不过分。
Arthas 其中分为了四个教程,从入门到实践一应俱全。
接着是 Spring Cloud Alibaba 系列体验:

里面的六个小实验,其中分布式配置、服务注册与发现都是基于 Nacos 做的。 RPC 调用使用的是 Dubbo Spring Cloud、限流与熔断基于 Sentinel、分布式事务使用 Seata、分布式消息基于 RocketMQ。
基本涵盖了微服务开发的主要模块。
算的上是一次完整的体验。
当然了,还有一些其他的 RocketMQ、Dapr、Dubbogo、ChaosBlade、k8s 的实操教程,就不一一解释了。
大家知道目前里面有这些东西就行。
上面提到的大家可能对于 Dapr 和 ChaosBlade 稍微陌生一点。
简单的说一下。
Dapr 的全称是 Distributed Application Runtime,翻译过来就是分布式应用运行时。
它主要是为了云原生而服务的。
应该是属于服务网格中的一种技术,是一种运行时,支持k8s,目的是为了更好的隔离业务,让业务更少的感知中间件等基础建设。
其实与它对标的,应该就是 istio 架构。
需要注意的是 Dapr 是由微软发起的一个开源项目,并不是阿里。
阿里是 Dapr 开源项目的深度参与者和早期采用者,相当于是对于 Dapr 的一个国内大厂背书。
而 ChaosBlade 就是阿里巴巴开源的一款遵循混沌工程原理和混沌实验模型的实验注入工具,帮助企业提升分布式系统的容错能力,并且在企业上云或往云原生系统迁移过程中业务连续性保障。
引用其 git 上的描述:
https://github.com/chaosblade-io/chaosblade/blob/master/README_CN.md

该项目的生态如下:

目前支持这么多场景:

比如在知行动手实验室里面就有三个实验场景:

总之,关于 ChaosBlade 你就记住一句话:
它是来搞破坏的。给系统或者系统运行的环境注入各种各样的故障,以测试并提升系统的稳定性和高可用性。
在知行动手实验室里面,除了前面提到的官方教程外,它还支持大家自己上传教程。
下面这几种情况就很适合在上面发布教程:
开源、开发者社区在知行发布开源项目入门教程,帮助你的社区用户更好的上手
技术书籍作者在知行发布你的随书实验,弥补技术书籍只能阅读、无法实操的缺陷
培训机构在知行发布的课程先关的教程,配合已有的课程视频,你的学员可以在知行动手实操
你想想,要是我前面提到的《Redis开发与运维》书里面的随书实验能发布到这里,那岂不是美滋滋?
学习效率肯定又高了起来。
教程,是该实验室的一大核心功能。
但是,它还有另外一大功能:

Java 工程脚手架,下面的标语是:
更适合亚太区开发者的 Java 工程脚手架。
虽然我目前还不明白为什么是“更适合亚太区”,但是反正听着就很厉害的样子。

其页面是这样的,是不是很眼熟?
一看就是对标的大家更为熟悉的这个:
https://start.spring.io/

但是通过我的实际使用,我不得不说,还是阿里的脚手架更好用一点。
比如我用阿里的脚手架,搭建的时候选择一个 web 项目的示例代码:

该项目结构如下:

而且这个 web 项目不需要改一行代码,甚至不需要你启动数据库,就能直接运行起来。
因为其使用的 h2 数据库:

运行起来后,访问 h2 控制台如下:

虽然 Demo 项目运行的过程中我发现了几个 bug,但是整体无伤大雅,修改起来也很简单,对于初学者来说,还是很友好的。
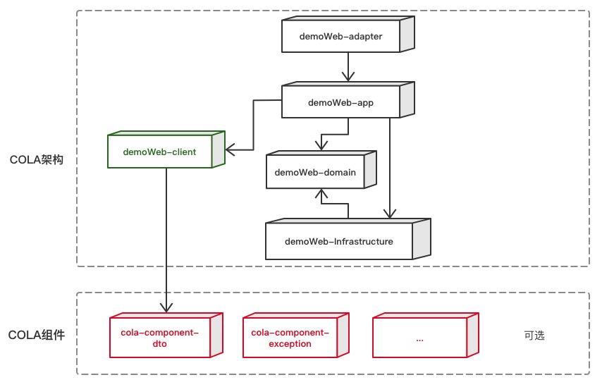
在这个页面我还发现了一个叫做 COLA 的项目架构:

COLA 是啥玩意?
https://github.com/alibaba/COLA/

我在官网上拉了一个 COLA 的 Demo,跑了起来,项目结构如下:

官方给了这样的一个代码结构图:

看到这里的时候,我大概明白了,有 App 层、Domain 层、 Infrastructure 层,这个架构其实就是 DDD 思想的一种落地吧。
经过这两天短暂的了解,我发现如果想要理解一下抽象的 DDD 思想,那么 COLA 架构,我感觉是一个不错的切入点。
Arthas 教程
前面介绍了这么多东西,我还是来带着你实操一把,里面的黄金教程:

其实我觉得真的没有这个必要,因为它上面的教程已经是一步步的手摸手教学了。
比如,你看这个 Arthas 基础教程,我给你录个屏幕:

左边是操作文档,右边是运行环境。所及即所得,多香啊。
我是强烈建议你把四个教程都自己去看一遍,操作一把。
但是重心可以放到这个教程里面:

你看看这个教程里面的 14 个实验:

都是实战性的手摸手教学,别人环境、场景、工具都给你准备好了,你只要需要关注于怎么使用这个工具就行了。
比如其中的“Arthas热更新代码案例”,这个其实就是一个生产环境常常会遇到的一个问题:
有一个判断逻辑有问题,我不想修改代码之后,重新打包,然后走上线流程,怎么办?
Arthas 热更新了解一下?
比如,下面的代码:
@GetMapping(value={"/user/{id}"})
publicUserfindUserById(@PathVariableIntegerid){
logger.info("id:{}",(Object)id);
if(id!=null&&id<1){
thrownewIllegalArgumentException("id<1");
}
returnnewUser(id.intValue(),"name"+id);
}
现在当请求的 id 小于 1 的时候会抛出异常。但是上线之后,我们经过评估发现这个地方也许返回一个默认的值,不抛出异常会更好一点。
那么我们就可以用 Arthas 对这段代码进行热更新。
左边是修改之后,右边是修改之前:

具体怎么去修改,怎么去用 ClassLoader 加载修改之后的代码,这个案例里面都有详细的使用说明:

当然了,如果你要是在实操之后,又再去了解了其热更新背后的工作原理,那么是再好不过的了。
知道了使用方式,掌握了实现原理。恭喜你,再给自己的套一个生产案例,不经意间面试的时候有多了一个加分点。
另外,悄悄的说个骚操作。
你可以随便找个教程,领个窗口,然后......
比如我装个 Redis:

用起来也是不错的:

而且它也支持文件的上传和*载下**:

诶,反正就是玩嘛。就当熟悉 Linux 命令了。